Оглавление
- История компании и поколения процессоров
- Особенности процессора KaiXian KX-7000
- Аппаратное обеспечение
- Программное обеспечение и впечатления от работы
- Тестирование производительности
- Тестовые системы и условия
- Синтетические тесты
- Рендеринг
- Работа с медиаданными
- Обработка изображений
- Криптографические тесты
- Сжатие и распаковка
- Компиляция и разработка
- Высокопроизводительные вычисления
- Молекулярная динамика
- Машинное обучение
- Выводы
После некоторого перерыва мы продолжаем серию тестов китайских процессоров, интересных своей определенной необычностью, а также сравнительно малой распространенностью — по крайней мере, вне Китая. Ведь все мы привыкли к настольным ПК и ноутбукам с процессорами Intel и AMD на основе архитектуры x86, но уже рассмотрели и пару китайских процессоров на основе других вычислительных архитектур, вроде Loongson 3A6000 на собственной архитектуре и Huawei Kirin 9000C на базе ARM. Не сказать, чтобы они нас сильно впечатлили на фоне западных аналогов, но всё же они достойны внимания уже только из-за того, что это полностью китайские продукты, минимально использующие западные разработки и технологии — насколько это возможно. Позднее мы еще рассмотрим процессор Phytium на базе ARM, а по возможности и другие решения, но сегодня у нас на обзоре еще более интересный процессор компании Zhaoxin.

Мы уже писали о том, что в последние годы довольно широкое распространение получили процессоры с отличными от x86(-64) архитектурами, так как ARM доросла до необходимых возможностей и мощностей, а китайские компании продвинулись в разработке и выпуске собственной микроэлектроники, включая и собственные вычислительные архитектуры. Китай вкладывает значительные средства в собственные компании для снижения зависимости от западных полупроводников и потенциального достижения полной технологической самодостаточности — в этом виноваты наложенные США санкции, запрещающие продажу некоторых западных чипов, передачу технологий их производства, а главное — и само производство на передовых фабриках микроэлектронных производств.
Китай потихоньку развивается, инвестируя в собственные компании по проектированию и производству микроэлектроники, хотя они всё еще весьма далеки по своим возможностям от лидеров мировой индустрии. И всё же китайское правительство постепенно заменяет процессоры Intel и AMD отечественными аналогами в государственных учреждениях и телекоммуникационной инфраструктуре, решения на основе китайских процессоров используют собственное аппаратное и программное обеспечение. Много лет назад Китай внедрил инициативу по производству собственных процессоров, и она затем переросла в кампанию, целью которой являлось производство 70% чипов, используемых в Китае, к нынешнему году. Она стартовала задолго до начала активной торговой войны, но США уже тогда блокировали многие попытки Китая получить современные разработки и оборудование для производства чипов, просто позднее ситуация обострилась до полных запретов. Тем не менее, китайские производители полупроводников, в том числе SMIC и другие, продолжают развиваться, но своими санкциями США серьезно усложнили процесс, отбросив китайцев на несколько лет в освоении самых передовых технологий микроэлектронного производства.
За несколько лет Китай основал несколько компаний в партнерстве с частниками, которые всё же получили доступ к западным разработкам. Например, еще в 2016 году компания AMD заключила партнерство с Hygon — китайской компанией, которая производит процессоры Dhyana на основе архитектуры Zen первого поколения. Тогда AMD смогла обойти юридические моменты, передав лицензию на архитектуру китайскому производителю, и вышедшие в Китае серверные процессоры являются почти полным аналогом чипов EPYC, хотя кое-что в аппаратной части китайских чипов и отличается — та же аппаратная поддержка китайских криптографических стандартов. И хотя процессоры компании Hygon не могут конкурировать с современными аналогами от AMD и Intel из-за отставания архитектуры Zen 1 по возможностям на несколько лет, но их китайские аналоги, меньше зависящие от технологий США, еще хуже. И даже такие решения были запрещены позднее — в июне 2019 года американские власти внесли компанию в санкционный список, запретив покупать американское оборудование и технологии, прервались и контакты с GlobalFoundries, которая производила эти CPU.
Из-за мощных государственных денежных вливаний, в Китае появилось несколько компаний, но почти у всех были отличные от x86 архитектуры: Huawei использовала привычную ARM, то же самое сделала Phytium Technologies, а компания Loongson внедрила собственные разработки на основе MIPS. При всех плюсах других наборов команд, полноценной альтернативы распространению процессоров x86-64 всё еще нет, поэтому такие решения пользуются заметным спросом. Именно поэтому для китайского рынка весьма интересен x86-совместимый процессор Zhaoxin KaiXian KX-7000, который мы сегодня рассмотрим. Он был широко поддержан индустрией, компании Lenovo и HP представили системы на базе Zhaoxin для китайского рынка, настольные, ноутбуки и серверы. Поддержка крупных производителей, вместе с более мелкими, помогает реализовать китайские планы по переводу всех государственных и общественных учреждений на китайское оборудование и программное обеспечение.
Откуда вообще у Zhaoxin взялись такие продвинутые разработки, ведь с нуля спроектировать конкурентоспособное (пусть и с условностями в виде ограничений внутреннего китайского рынка) решение вряд ли возможно? Всё дело в том, что Zhaoxin (Shanghai Zhaoxin Semiconductor) — китайская компания без собственных производственных мощностей, основанная еще в апреле 2013 года, является совместным предприятием VIA Technologies и венчурной компании правительства Шанхая Shanghai Alliance Investment Ltd, с долей в 19,9% у первых и 80,1% у вторых (по другим данным у VIA изначально было 14,75%), и мы далее поговорим обо всем этом более подробно, но суть в том, что от VIA китайцам перепало несколько готовых разработок по x86-64-совместимым процессорам.
Они постепенно выпускали всё новые и новые процессоры, которые почти не выходили за пределы Китая, а в декабре 2023 года компания Zhaoxin анонсировала новое поколение настольных процессоров собственной разработки — KaiXian KX-7000. Эти процессоры серии используют собственную микроархитектуру Century Avenue и чиплетную компоновку, а их вычислительная производительность была удвоена по сравнению с предыдущим поколением CPU компании. Микроархитектура получила улучшенные исполнительные блоки и механизмы внеочередного исполнения, а также оптимизации в иерархии памяти и кэширования. Процессоры KaiXian KX-7000 имеют восемь ядер с максимальной рабочей частотой до 3,7 ГГц, что является рекордным показателем для китайских процессоров собственной разработки, предназначенных для настольных ПК.
Настольные процессоры серии KX-7000 получили интегрированную графику, которая вчетверо производительнее предшествующей модели, она поддерживает аппаратное декодирование в формате H.265 и вывод информации на два 4K монитора. Также процессоры новой серии получили полностью обновленный интерфейс ввода-вывода и поддерживают двухканальную память DDR5 емкостью до 128 ГБ, до 24 линий PCIe 4.0, два порта USB4 и другие современные высокоскоростные интерфейсы ввода-вывода. Всё это выглядит довольно современно и конкурентоспособно, но прежде чем перейти к тестам и сделать выводы, давайте чуть подробнее поговорим об истории компании и семейств их процессоров.
История компании и поколения процессоров
Китайские производители освоили процессоры, основанные на наиболее популярных архитектурах, но при всей продвинутости Китая в большинстве сфер, конкретно проектирование и производство микропроцессоров в этой стране долгое время не было на первых ролях — этому есть множество причин, основной из которых была ориентация на глобализацию, когда ты делаешь продукцию в определенных сферах, а всё остальное покупаешь у тех, кто занимается другими вещами. Такой подход в итоге не сработал, и китайцам пришлось заниматься собственным производством всех продуктов, от которых зависит реальная, а не мнимая независимость. В их число, как нетрудно догадаться, входят и процессоры для мобильных и настольных решений. США несколько лет назад наложили санкции на поставку в Китай самых передовых вычислительных решений, включая и сами процессоры и особенно — инструменты для полупроводникового производства, что серьезно ограничивает возможности Китая (да и других стран) по получению собственных мощных процессоров.
Своих CPU достаточного уровня конкурентоспособности в Китае долго не было, не говоря уже о x86-совместимых устройствах, которые хороши тем, что для них уже существует множество операционных систем и иного программного обеспечения. Да, в Китае были собственные наработки по CPU, но они были основаны на RISC, по большей части. Intel и AMD, по сути, являются единственными заметными игроками на рынке x86-совместимых процессоров, и держат большую часть и процессорного рынка во всем мире. Ранее существовали еще и другие производители x86-совместимых процессоров, но по разным причинам они не смогли составить конкуренцию двум указанным компаниям, которые и разделили рынок между собой.
На данный момент фактически единственным производителем x86-совместимых процессоров, кроме Intel и AMD, как раз является китайская компания Zhaoxin. Чисто технически есть еще уже упомянутые процессоры Hygon, но этот продукт основан на ядрах Zen компании AMD в слегка измененной китайской версии, поэтому его мы не учитываем. Разработки Zhaoxin же основаны на интеллектуальной собственности компании Centaur Technology, которая была дочерней компанией тайваньской VIA Technologies. Интересно, что в дальнейшем персонал Centaur Technology перешел в Intel, а VIA Technologies продала часть своих прав на x86-процессоры, чипсеты и GPU компании Zhaoxin, так что теперь эта китайская компания и является третьим разработчиком x86-совместимых процессоров в дополнение к известной паре грандов.

Старожилы хорошо помнят компанию VIA Technologies, которая в свое время была одним из производителей x86-процессоров — в 1999 году компания вышла на рынок в результате приобретения компаний Cyrix и Centaur Technology, и как раз процессоры второй и выпускались VIA под марками С3 и С7. Позднее они разработали новую архитектуру Isaiah с поддержкой набора инструкций x86-64, и на ее основе выпустили процессор Nano, но он был не слишком успешен. Со временем сытые годы VIA закончились, компания была на грани банкротства и начала сотрудничество с правительством города Шанхай — совместно они основали компанию Zhaoxin, передали ей ряд патентов, включая наработки по графике, чипсетам и, что для нас сегодня важнее всего — архитектуры ядер процессоров VIA Isaiah, на которых и были основаны первые решения Zhaoxin. В 2013 году совместное предприятие начало свою деятельность, и китайцы получили доступ к интеллектуальной собственности VIA — микроархитектуре Centaur Technology и лицензии на x86 ISA.
В 2014 году Zhaoxin выпустила первый процессор ZX-A, это был просто перемаркированный двухъядерный VIA Nano X2 на основе микроархитектуры Isaiah, работающий на частоте 1,6 ГГц. Разработкой этого решения компания VIA занималась в 2010-2011 годах, он был рассчитан на производство по 40 нм техпроцессу. Где выпускались ZX-A точно неизвестно, но VIA вела переговоры о производстве процессоров на мощностях TSMC. Модель же ZX-B была специальной версией этого же CPU, предназначенной для производства на фабрике китайского полупроводникового производителя Shanghai Huali Microelectronics Corporation (HLMC). Подобный ход с перемаркировкой позволил китайской компании не только быстро перейти на технологии VIA, но и быстро начать их модернизацию — естественно, что они рассчитывали не просто производить решения по наследству от VIA, но и делать в дальнейшем свои собственные решения на их основе.

В 2015 году был представлен процессор ZX-C, основанный на наработках команды Centaur — Isaiah II, в частности VIA QuadCore-E и Eden X4. Zhaoxin называет эту микроархитектуру ZhangJiang, она получила некоторые улучшения, включая поддержку китайских алгоритмов шифрования SM3 и SM4 и увеличение количества ядер с четырех до восьми. Процессор изготавливался по 28 нм техпроцессу TSMC, а затем также был переведен на всё ту же китайскую фабрику HLMC.
В 2016 году были представлены процессоры ZX-C+ — те же самые ZX-C, но с возможностью упаковки по 1-2 кристалла в формат BGA. Кроме этого, в этих решениях отказались от Socket 370 и эти процессоры можно было только припаять на системные платы. Производство организовали на том же 28 нм техпроцессе HLMC, процессоры содержали по 1-2 кристалла по 4 ядра, то есть были 4- и 8-ядерными. Частота работы была повышена уже до 2 ГГц, а также процессор содержал встроенное графическое ядро S3 Chrome 640/645 и позиционировался для потребительских и офисных решений.
В 2017 году Zhaoxin представила процессоры ZX-D на основе новой архитектуры WuDaoKou, предназначенную для ноутбуков, настольных компьютеров и серверов. Это уже полностью переработанный вариант Isaiah, архитектура которого серьезно отличается от ранних решений Zhaoxin. Это уже полноценная система-на-чипе (SoC), в которую был включен северный мост и графический процессор на основе технологий S3 Graphics. Первым процессором этой архитектуры стал KX-5000, ранее известный как ZX-D — компания изменила систему наименований, уйдя от префикса ZX, и стала называть изделия по первым буквам семейства: KX — это KaiXian, а серверные процессоры KH — KaisHeng. В настольной линейке KX должны были выйти процессоры с четырьмя и восемью ядрами, работающие на частотах до 2 ГГц и имеющие L2-кэш в 4 или 8 МБ — по 1 МБ на ядро.
Тогда же были анонсированы и серверные процессоры линейки KH-20000 (KaisHeng), первые чипы на той же микроархитектуре получили названия KH-25800 и KH-26800. Техпроцесс всё тот же 28 нм HLMS, каждый кристалл содержал до четырех ядер, северный мост был включен в состав, выросла производительность межпроцессорного взаимодействия, появилось новое графическое ядро с поддержкой Direct X 11.1 и 4K-разрешения, а также поддержка PCIe 3.0 и двух каналов памяти DDR4-2400 с ECC объемом до 128 ГБ. На бумаге в то время эти процессоры были довольно конкурентоспособными — с определенными оговорками, конечно. Чипы серии KX-5000 имели 4 или 8 ядер без поддержки одновременной многопоточности и были ориентированы на работы на частоте 2,0—2,4 ГГц, поддерживали двухканальный доступ к DDR4-памяти и PCI-Express 3.0, имели интегрированное графическое ядро и возможности ввода-вывода, включающие SATA 6 Гбит/с и USB 3.1 Gen 2. Но тот CPU был выпущен лишь одном продукте Lenovo — M6200, выпущенном исключительно в Китае, и он особого распространения не получил даже в Китае.
В 2018-2019 годах Zhaoxin представила KX-6000 (ZX-E) и серверную линейку KH-40000 — семейства процессоров основаны на микроархитектуре LuJiaZui. Они стали в полтора раза быстрее, частота работы повышена до 3 ГГц, а контроллер памяти получил поддержку DDR4-3200 вместо DDR4-2400. Эти процессоры выпускали уже с использованием 16 нм техпроцесса TSMC. То же самое относится и к серверным KH-40000, которые являются разогнанной версией KH-30000, производимой на том же техпроцессе TSMC 16 нм. По вычислительной мощности новые процессоры Zhaoxin всё равно лишь догоняли устаревшие аналоги от Intel и AMD, хотя это уже был неплохой уровень производительности, позволивший создать настольные компьютеры, ноутбуки и серверы, которые выпускали в том числе Lenovo и HP. Интересно, что решения на основе процессора KX-6000 были анонсированы и в России — компания производитель электроники «Дэнни» создала системную плату MBX-Z60A, рассчитанную на работу с процессорами KX-6640MA, и этом же CPU российская компания «Тонк» выпустила ноутбук ТОНК TN4004.
На 2021 год был запланирован выход процессоров семейств KX-7000 и KH-40000, Zhaoxin обещала в настольных решениях поддержку DDR5 и PCIe 4, а также производство по техпроцессу 7 нм на TSMC, Увы, именно тогда и нашла коса на камень, что называется, и... получилось не всё — новые решения не просто вышли позднее, а оказались не совсем такими, как было запланировано. Серверные KH-40000 в итоге вышли в 2022 году, они основаны на архитектуре Yongfeng и являются разогнанной версией предыдущего семейства серверных CPU, но имеют до 16 ядер и больший объем L3-кэша — до 64 МБ. Чипы работают в двухпроцессорных конфигурациях и поддерживают расширенные наборы инструкций: SSE4.2, AVX и AVX2. Кроме этого в KH-40000 интегрированы и китайские национальные алгоритмы криптографического шифрования: SM2, SM3 и SM4 — чтобы эти CPU можно было применять в государственных целях, требующих повышенной безопасности. По изначальным планам, Zhaoxin KH-40000 должны были поддерживать DDR5-память и PCIe 4.0, а производиться по 7 нм техпроцессу, но сначала этим планам помешала пандемия, а затем и санкций США в отношении китайских разработчиков.

Но нас больше интересуют настольные решения, и в том же 2022 году вместе с серверными вышел процессор KX-6000G, предназначенный для встраиваемых систем. Это четырехъядерный энергоэффективный чип на основе архитектуры LuJiaZui, имеющий встроенное графическое ядро ZX C1080, которое поддерживает такие графические API, как DirectX 12, OpenCL 1.2 и OpenGL 4.6, также вывод изображения на DP и HDMI, и имеет аппаратное ускорение декодирования видеоданных. Среди интересных особенностей решения — отказ от L3-кэша для меньшего энергопотребления, что негативно сказалось на и так не слишком высокой производительности, но он предназначен для встраиваемых систем, в которых важна энергоэффективность. Потребление энергии процессора KX-6000G зависит от частоты и находится в пределах 15-35 Вт, его модификации применяются в планшетах и ноутбуках, а также тонких клиентах, терминалах и других встраиваемых устройствах.
Для настольных ПК этих возможностей было явно мало, и все ждали выхода KX-7000 — восьмиядерного x86-совместимого процессора, ориентированного на настольные ПК. Его выход изначально был запланирован еще на 2021 год, но в реальности первый и единственный восьмиядерный процессор серии вышел лишь в декабре 2023 года, а готовые системы на его основе были выпущены уже весной 2024 года, когда компания Lenovo выпустила на рынок свои настольные решения Kaitian P90z G1t. Для самостоятельной же сборки процессор KaiXian KX-7000/8 на китайском рынке доступен с конца лета 2024 года, вместе с материнской платой для него.
В этом настольном CPU компания смогла реализовать поддержку DDR5 и PCIe 4.0, а вот техпроцесс остался тем же 16 нм — переходу на более современный снова помешали санкции в отношении китайских компаний, запрещающие им доступ к современному полупроводниковому производству. Именно это не дало повысить частоту выше 3,2—3,7 ГГц, чтобы получить более высокую производительность, а также задержало выход решения на рынок. В остальном, по спецификациям KX-7000 неплох, он имеет встроенное графическое ядро ZX-C1190, поддерживающее DirectX 12, OpenGL 4.6 и OpenCL 1.2, аппаратное кодирование и декодирование видеоданных в 4K-разрешении и распространенных форматах H.265/H.264, и способное выводить 4K-изображение по разъемам DisplayPort, HDMI и VGA. Поддерживаются китайские национальные стандарты аппаратного шифрования SM2, SM3 и SM4, а также расширенные наборы инструкций SSE4.2, AVX, AVX2.
Особенности процессора KaiXian KX-7000
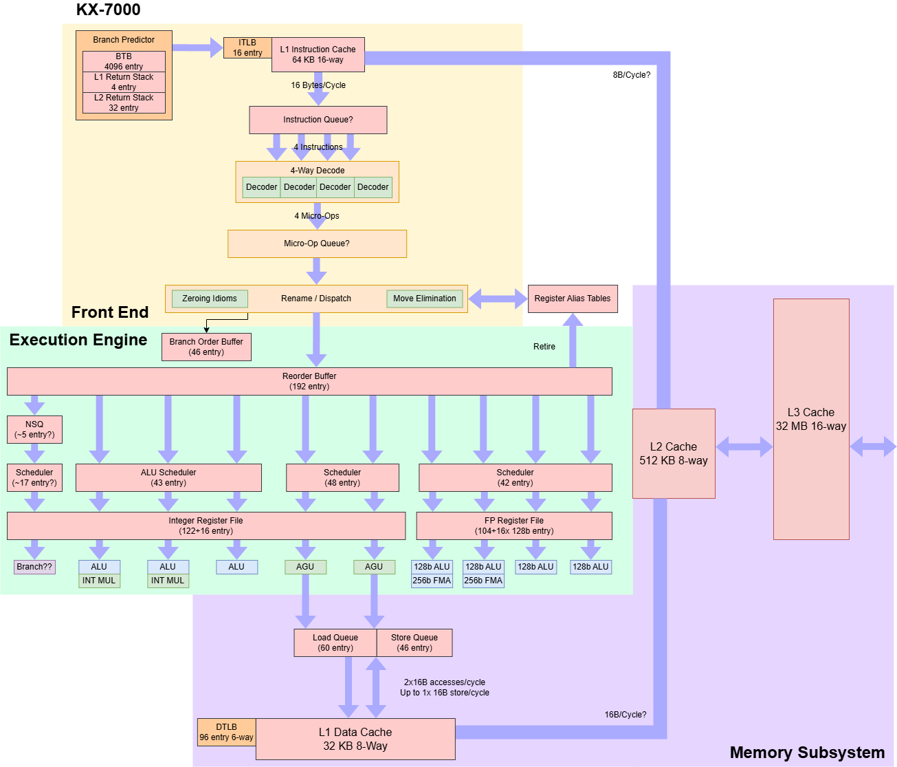
На данный момент Zhaoxin KaiXian KX-7000 — это один из самых интересных и передовых китайских процессоров для потребительских ПК, и это — мощнейший x86-64-совместимый процессор, созданный не AMD или Intel. Если предыдущие решения были лишь четырехъядерными на кристалл, то более новая модель получила вдвое большее количество ядер, а при его производстве использовался более совершенный техпроцесс — Zhaoxin не раскрывает точные данные о производстве, которое они используют, но уточняют, что это 16 нм нормы, хотя изначально они целились на производство как минимум основного кристалла CPU на фабриках 7 нм тайваньской TSMC, скорее всего.
К слову о кристаллах — в KX-7000, по сравнению с его предшественниками, изменилась и компоновка — она стала многокристальной, рассматриваемый процессор состоит из кристалла (или чиплета) с вычислительными ядрами CPU и кэш-памятью площадью 78,6 мм², а также кристалла ввода-вывода с встроенным графическим ядром площадью 151,8 мм². Кристалл ввода-вывода содержит контроллер памяти с поддержкой стандартов памяти DDR4-3200 и DDR5-4800 емкостью до 128 ГБ, также в нем есть встроенный графический процессор ZX C-1190 и контроллер SATA III с поддержкой до четырех портов.
Для соединения кристаллов друг с другом новый процессор использует архитектуру межсоединений ZPI 4.0, разработанную специалистами компании Zhaoxin, она связывает кристалл с вычислительными ядрами с кристаллом ввода-вывода, образуя полноценный CPU из двух чиплетов. Это позволяет использовать одинаковые кристаллы в разных решениях, ускоряя их разработку и сокращая соответствующие расходы. Чиплетная организация KX-7000 в целом похожа на то, что использует AMD, разделяя процессор на кристаллы с ядрами и кэшем (CCD) и кристалл ввода-вывода (IOD), содержащий интегрированную графику и интерфейсы ввода-вывода.

Конкретно процессор KX-7000 использует чиплетную компоновку в стиле ранних процессоров AMD Ryzen с одним кристаллом CCD. У компании были и планы по расширению семейства моделями с большим количеством ядер, что в теории было бы довольно легко добиться с учетом именно чиплетной организации — для 16-ядерного CPU достаточно было бы установить два кристалла с ядрами и один IOD-чиплет. Увы, эти планам не суждено было сбыться, хотя определенный потенциал у такого решения есть. Возможно, планы ограничил в том числе и уровень максимального энергопотребления CPU, который можно оценить примерно в 85-95 Вт — если установить на чип сразу два подобных CCD кристалла, произведенных по 16 нм техпроцессу, общее потребление повысится слишком сильно.
Поговорим об организации и возможностях KaiXian KX-7000. Общий объем его L1-кэша составляет 768 КБ (64 КБ на ядро для инструкций и 32 КБ на ядро для данных), L2-кэша имеется по 512 КБ на ядро (всего 4 МБ), есть и общий L3-кэш объемом 32 МБ. В процессорах Zhaoxin кэш третьего уровня появился впервые, и из-за его появления решили вдвое снизить объем L2-кэша. Базовая частота вычислительных ядер составляет 3,2 ГГц, максимальная — 3,6-3,7 ГГц. Но последняя достижима не для всех ядер одновременно, при многопоточной нагрузке два лучших ядра работают на частоте до 3,6 ГГц, а остальные шесть — до 3,4 ГГц, а средняя частота получается 3,45 ГГц. К слову, ядра KX-7000 всё так же не поддерживают одновременную многопоточность (SMT), как и предыдущие решения компании, но как минимум в этом догонять отказавшуюся от этой технологии Intel им уже не нужно.
Китайский процессор поддерживает память стандартов DDR4-3200 и DDR5-4800 в двухканальном режиме, и максимальный поддерживаемый объем памяти составляет 128 ГБ. Контроллер памяти находится в кристалле ввода-вывода, в том же I/O-кристалле есть и встроенное графическое ядро модели ZX C1190, имеющее поддержку DirectX 12, OpenCL 1.2, OpenGL 4.6 и Vulkan 1.1. Также встроены аппаратные декодировщики видеоданных в нескольких форматах, включая H.265, а изображение выводится на разъемы HDMI, DisplayPort и VGA. В том же кристалле ввода-вывода есть контроллеры с поддержкой 24 линий PCIe 4.0, 4 портов USB 3.2 Gen2 и даже одного USB 4.
Но какие архитектурные изменения были внесены в KX-7000 по сравнению с KX-6000? Для полноценного ответа на этот вопрос снова обратимся к истории компании по данным из открытых источников. Когда VIA приобрела Cyrix и Centaur, в разработке этих компаний было несколько ядер. Cyrix разработала новое ядро Jalapeno с возможностью одновременного выполнения двух инструкций за такт, с поддержкой внеочередного исполнения, и встроенным контроллером памяти Rambus DirectDRAM. Также у них было и ядро Cayenne (Joshua) попроще. А от Centaur компании VIA досталось ядро Samuel, и так как оно лучше подходило в роли маломощных энергоэффективных процессоров, которыми тогда VIA занималась, то именно это ядро и его производные использовались в Cyrix III, затем переименованном в C3, и далее до VIA C7.
Ядро Samuel в 2008 году было заменено ядром Isaiah, и для компании VIA такое решение с поддержкой внеочередного исполнения было достаточно амбициозным. Сначала этот процессор производился на 65 нм техпроцессе Fujitsu, затем переведен на TSMC 40 нм и далее на 28 нм той же компании — с переименованием в Isaiah II. Столь смелая попытка VIA соперничать с более мощными решениями AMD и Intel привела к определенному просчету в стратегическом видении — конкуренты в то время разработали свои низкопотребляющие архитектуры, которые были менее сложными, чем Isaiah, но компенсировали это более высокой тактовой частотой и более эффективной работой имеющихся ресурсов, и очередная попытка VIA конкурировать с грандами в итоге не слишком удалась.
Китайцы же после создания совместной компании принялись работать с тем, что им досталось, и сначала выпустили ZhangJiang — это слегка модифицированное ядро Isaiah II, самым существенным изменением которого стало добавление китайских алгоритмов шифрования SM3 и SM4. Значительные же архитектурные изменения произошли лишь в ядре WuDaoKou, которое повысило производительность за такт на четверть, ну а в LuJiaZui оно стало на 50% быстрее чем WuDaoKou (по данным самой Zhaoxin). Но и тактовая частота при этом увеличилась на 50%, так что не очень понятно, за какую долю отвечает прирост частоты, а что добавилось архитектурными улучшениями.
По сравнению с Isaiah II в LuJiaZui больше всего изменилась подсистема кэширования — инженеры Zhaoxin сократили объем L1-кэша вдвое — с 64 КБ до 32 КБ. Меньший объем кэша первого уровня приводит к меньшему энергопотреблению и снижению площади кристалла, но при этом частота попаданий в кэш L1 становится ниже и чаще приходится обращаться к L2-кэшу. В котором также произошли изменения — вместо 1 МБ L2-кэша на ядро в Isaiah, в LuJiaZui используется 4 МБ общего для четырехъядерного кластера кэша — аналогично конфигурации Zen 1 и Zen 2 компании AMD. Такие изменения в L2-кэше принесли определенные потери — задержка L2 увеличилась с 20 тактов в Isaiah до 48 тактов в LuJiaZui. Это не очень хороший показатель, ведь L3-кэш Zen 1 вдвое большего объема имеет задержку в 35 циклов при работе на более высокой тактовой частоте.

В LuJiaZui сузили ширину декодирования с 3 (в Isaiah) до 2 команд, так как хотели добиться более высокой тактовой частоты, снижения энергопотребления и уменьшения площади на кристалле. Иначе создать восьмиядерный чип с приемлемым энергопотреблением и площадью кристалла у Zhaoxin не получилось — более широкое ядро, работающее на более низких тактовых частотах, не всегда работает лучше, такое же решение для повышения энергоэффективности мы видели ранее в процессоре ARM Cortex-A73 по сравнению с Cortex-A72, так что китайцы сделали логичный ход. В LuJiaZui также сократили размер буфера переупорядочивания ROB с 65 до 48 записей, инженеры отказались от отдельных регистровых файлов в Isaiah и вернулись к ROB+RRF, хотя современные высокопроизводительные процессоры используют регистровые файлы, отделенные от ROB.
Можно точно сказать, что WuDaoKou и LuJiaZui — уже не просто переработанный Isaiah, а полностью другой дизайн с определенными урезаниями и изменением баланса, предназначенными для достижения более высокой тактовой частоты при небольшом снижении производительности на такт. LuJiaZui — это явно нацеленное на большую энергоэффективность ядро, а не на максимальную производительность. VIA Nano был энергоэффективным, но с более продвинутой архитектурой по сравнению с их ядрами, выпущенными позднее, и был несколько ближе к современным высокопроизводительным решениям лидеров рынка по общей концепции.
Но не только x86-совместимость важна для современных процессоров, но и их производительность — даже не обязательно максимальная, но хотя бы просто достаточная для заявленных задач. LuJiaZui в виде процессора KX-6640MA хоть и предназначался для конкуренции с более сложными ядрами Intel и AMD, но оказался слишком прост и слаб для этого — для современных задач даже нетребовательного пользователя офисного ПК, вычислительные ядра в нем были слишком неразвитые, со слабыми возможностями, медленные с точки зрения производительности на такт, да и частоты имели сильно ниже 3 ГГц. Новые же ядра Century Avenue, на которых основан рассматриваемый сегодня KaiXian KX-7000, должны были решить хотя бы часть проблем низкой производительности китайских CPU.
Century Avenue — это четырехконвейерное ядро с поддержкой внеочередного исполнения команд и инструкций AVX2, что сопоставимо с процессорами Intel 10-15-летней давности. По сравнению с предыдущим поколением ядро новой архитектуры было расширено вдвое, снижены многие внутренние задержки и повышена тактовая частота. Модель KX-7000 работает на частоте в 3,2 ГГц, а модификации KX-7000 могут работать и на частотах до 3,6—3,7 ГГц, что заметно выше тех 2,6 ГГц, на которой работал процессор модели KX-6640MA.

Внешний интерфейс KX-7000 выбирает инструкции из кэша инструкций объемом 64 КБ, который может выдавать по 16 байт за такт, подавая данные в 4-байтовый декодер. Архитектура Century Avenue не использует кэш операций или буфер циклов, и пропускная способность кэша инструкций может ограничивать общую производительность, которая резко снижается при выходе кода за пределы кэша инструкций, также производительность снижается, когда код попадает в L3-кэш — до менее чем 4 байт за такт. А ведь даже древний Skylake может выполнять код из L2-кэша со скоростью более 12 байт за такт, исполняя более чем три 4-байтовые инструкции за такт.
Три канала исполнительных устройств ALU исполняют скалярные целочисленные операции, тут Century Avenue схож с Sandy Bridge с тремя портами ALU в четырехъядерном устройстве. Два из каналов ALU в Century Avenue имеют целочисленные умножители, и 64-битные целочисленные умножения имеют задержку лишь в два цикла, что обеспечивает хорошую производительность этих операций. Векторная часть Century Avenue достаточно мощная — блок векторных вычислений, вероятно, имеет четыре канала, каждый из которых может выполнять сложение 128-битных векторных целочисленных операций. Операции с плавающей точкой выполняются со скоростью в две операции за такт, и такая скорость применима к 256-битным векторным инструкциям FMA. Так что Century Avenue по скорости выполнения операций с плавающей точкой за такт соответствует Haswell. Задержка операций с плавающей точкой составляет обычно 3 цикла для сложения и умножения и 5 циклов для объединенной FMA, векторные целочисленные сложения выполняются за один цикл. А вот остальная часть движка Century Avenue не очень хороша для исполнения AVX2-кода — инструкции с 256-битными векторами разбиваются на две 128-битные микрооперации, каждое 256-битное сложение с плавающей запятой занимает две записи в ROB, два слота планировщика и результат занимает две записи в регистровом файле. Также 256-битные операции загрузки и сохранения занимают и две записи в очереди загрузки или сохранения.
В итоге производительность Century Avenue при значительном ветвлении кода напоминает очень старые ядра типа VIA Nano, и это даже чуть хуже предыдущих ядер LuJiaZui, и уж точно несравнимо с процессорами Intel и AMD даже десяти и более летней давности, которые имеют быстрое кэширование ветвлений при более высоких тактовых частотах. Но зато в Century Avenue был улучшен предсказатель ветвлений, получивший новые возможности распознавания образов и шаблонов — в этом KX-7000 работает примерно на уровне Sunny Cove. Century Avenue стремится выполнять до четырех инструкций за такт, и схема выборки и декодирования не самые плохие, но у ядра есть несколько явных недостатков, не позволяющих раскрыть весь потенциал — циклические буферы и кэш операций Century Avenue не использует, не реализуя и слияние ветвлений, что лидеры индустрии используют много лет. Century Avenue имеет кэш инструкций первого уровня объемом в 64 КБ, что вдвое больше 32 КБ типичных ядер x86-64, но этот кэш не позволяет перебирать большие объемы кода — аналогично тому, как Bulldozer сочетает 64 КБ кэша инструкций с низкой пропускной способностью L2-кэша.
Для внеочередного исполнения Zhaoxin использует схему выполнения на основе физического регистрового файла (PRF — physical register file), отходя от схемы на основе буфера переупорядочивания (ROB — reorder buffer) в предыдущей архитектуре LuJiaZui. Отдельные регистровые файлы сокращают необходимость в передаче данных в ядре и позволяют масштабировать размер буфера, и в итоге Century Avenue имеет в несколько раз большие возможности по переупорядочиванию инструкций — Century Avenue имеет возможности внеочередного выполнения на уровне Intel Haswell и AMD Zen, что гораздо лучше того, что было в LuJiaZui. Хотя регистровые файлы у Century Avenue и меньше, чем у Haswell и Zen, но ядро может отслеживать достаточное количество ветвлений. Century Avenue использует частично унифицированную конфигурацию планировщика, а не распределенную схему LuJiaZui — для ALU, памяти и операций с плавающей запятой используется большой планировщик с 40+ записями, а у ветвей может быть собственный планировщик. У нового ядра меньше очередей планирования, чем у предшественника, что упрощает настройку планировщика.
В подсистеме памяти используется пара блоков генерации адресов AGU, вычисляющих виртуальные адреса. Они получают данные от 48 записей планировщика, виртуальные адреса преобразуются в физические адреса. Преобразования кэшируются в 6-канальном ассоциативном буфере TLB с 96 записями, а страницы по 2 МБ используют отдельный 4-канальный буфер DTLB с 32 записями. Пропуски DTLB добавляют 20 циклов задержки, что выше большинства ядер с TLB второго уровня, кроме AMD Bulldozer. Блок загрузки и сохранения также обрабатывает зависимости от памяти, и в Century Avenue проверка осуществляется с приличной задержкой по сравнению с современными ядрами.
Century Avenue имеет 8-канальный ассоциативный кэш данных первого уровня объемом 32 КБ, а также пару 128-битных портов и задержкой загрузки в 4 цикла. Только один из портов обрабатывает операции записи, и 256-битные операции записи выполняются за два цикла. Так что пропускная способность L1D в ядре аналогична Sandy Bridge, чего может быть недостаточно для операций FMA — в Haswell было внедрено двухканальное FMA-выполнение, инженеры Intel увеличили пропускную способность L1-кэша данных до двух 256-битных операций загрузки и одной операции записи за цикл.

В архитектуре Century Avenue была переработана подсистема кэширования, в ней используется три уровня кэш-памяти, как и во всех современных процессорах AMD и Intel. По чиплетной компоновке и конфигурации ядер и кэша, KX-7000 схож с процессором Zen 3 на основе одного CCD кристалла. Кэш второго уровня для каждого ядра выделенный, он помогает снизить потери от обращений к кэшу третьего уровня с большими задержками. Поэтому можно использовать кэш третьего уровня большего объема, что полезно для большего количества ядер. По сравнению с LuJiaZui в Century Avenue его емкость увеличена сразу в восемь раз — с 4 МБ до 32 МБ. Все восемь ядер используют L3-кэш совместно, а у четырех ядер LuJiaZui был лишь общий L2-кэш объемом 4 МБ. Задержка L2-кэша довольно велика — 15 циклов, хотя даже у Skylake-X при большем объеме кэша она составляет 14 циклов при более высоких частотах. Задержка L3-кэша составляет более 27 нс (более 80 тактов), а пропускная способность более 8 байт за цикл (для «чтения-модификации-записи» она увеличивается до 11,5 байт) — даже Skylake может обрабатывать около 15 байт за цикл при чтении, а последние решения AMD еще вдвое быстрее.
При теоретически неплохих возможностях кэшей KX-7000, они имеют низкие тактовые частоты и относительно низкую пропускную способность на ядро — даже у Zen 2 пропускная способность L3-кэша более чем вдвое выше. И даже при том, что KX-7000 имеет более высокую пропускную способность L3-кэша, чем Skylake-X, последний имеет больший объем L2-кэша в 1 МБ, что позволяет ядрам чаще избегать обращений к данным в L3-кэше. А тот же Bulldozer хоть и имеет схожую задержку при обращении к L3-кэшу, но имеет еще больший его объем.
Производительность встроенного контроллера памяти не впечатляет, задержка доступа превышает 200 нс, а при использовании страниц размером 4 КБ доходит и до 240 нс. Кроме этого, не лучшим образом обстоят дела совместимости с разными модулями памяти, контроллер памяти может работать только при скорости 1600 МТ/с, несмотря на использование более скоростных модулей с профилями JEDEC и XMP. Так что даже теоретическая пиковая пропускная способность ограничена значением 25,6 ГБ/с, но реальная при чтении данных еще более чем вдвое ниже — порядка 12 ГБ/с. Смешивание операций чтения и записи увеличивает реальную ПСП, при «чтении-модификации-записи» обеспечивается более чем 20 ГБ/с ПСП с пиками еще на 2-3 ГБ/с выше, что говорит о том, что линии связи между кристаллами в процессоре Zhaoxin имеют достаточную пропускную способность для полной загрузки контроллера памяти, и дело именно в контроллере.
Также подсистема памяти KX-7000 не обеспечивает равноправного распределения запросов к данным от разных ядер. Требовательные потоки как бы монополизируют записи в общей очереди, что ограничивает пропускную способность при чтении еще сильнее. Даже довольно старый Bulldozer лучше контролирует задержку при высокой нагрузке, и даже в худшем случае задержка у старого процессора AMD остается меньшей, чем в лучшем случае для KX-7000. Когда подсистеме памяти нужно извлечь данные из кэша другого ядра, что нечасто встречается на практике, KX-7000 показывает высокую, но равномерную задержку в пределах 46-49 нс — при том, что межъядерные задержки в LuJiaZui были около 30 нс.
Подведем краткий итог — серия процессоров ZX-F (KX-7000) изначально планировалась к выпуску в 2021 году, она должна была выпускаться по 7 нм техпроцессу и была рассчитана на большую частоту, но в итоге единственный процессор KX-7000 (технически, KX-7000/8 выпускается в трех вариантах, но они слабо отличаются друг от друга) был выпущен аж в декабре 2023 года — с опозданием на целых два года, и использовал совершенно другой техпроцесс — пришлось выбирать из доступных китайских. При этом новый CPU стал примерно вдвое быстрее решений предыдущей серии, и влияние на это оказала как повышенная тактовая частота, так и увеличение количества одновременно исполняемых инструкций за такт.
Первые тесты производительности процессора Zhaoxin KX-7000 и некоторые данные об его устройстве были предоставлены генеральным директором китайского подразделения ASUS Тони Ю в видеоролике на его официальном канале Bilibili, а затем CPU протестировали и другие исследователи. Некоторые из них признали KX-7000 сопоставимым по производительности с процессорами AMD и Intel, выпущенными в середине или конце 2010-х годов — младшими процессорами Intel 10-го поколения «Comet Lake» и процессорами AMD на основе архитектуры Zen первого поколения. Сама же компания заявляла, что KX-7000 достиг уровня производительности Intel Core i5-7400, вышедшего на рынок в 2017 году, а конкретно по однопоточным тестам KX-7000 находится на уровне Core i7-7700K и даже порой превосходит недорогие Zen 1 от AMD. Мы проверим эти заявления, но точно известно, что игровая производительность китайского CPU довольно низка, как и вычислительная скорость в некоторых других применениях.


Еще одно важное отличие KX-7000 от предшественников заключается в его физическом воплощении — ранее продукты компании были в корпусах BGA и припаивались на системную плату, и на рынке существовали в формате готового ПК или системной платы с впаянным CPU, а процессоры серии KX-7000 используют разъем LGA 1700 и их можно вставлять и вынимать из системной платы, что привычно по решениям AMD и Intel. В Zhaoxin используют разъем LGA 4677 для своих серверных чипов серии KH-40000, а LGA 1700 — для процессоров для настольных ПК.
Главное, зачем так сделано — совместимость с уже имеющимися системами охлаждения и использование готовых разъемов в системных платах — ничего нового разрабатывать не нужно. Продукты уже широко распространены везде, не нужно разрабатывать собственные решения по интеграции их CPU в платы, а также делать уникальные системы охлаждения — китайские компании производят системы охлаждения для CPU на этих сокетах. Так что процессоры Zhaoxin поддерживают установку совместимых с соответствующими разъемами радиаторов изначально, что позволяет удешевить как разработку продуктов, так и себестоимость их производства, сконцентрировавшись исключительно на новых технологиях.

Да и внешне KaiXian KX-7000 выглядит весьма схоже с процессорами Intel для разъема LGA 1700, это относится и к расположению контактов и самой теплораспределительной крышке. Чисто физически процессор Zhaoxin даже можно вставить в системную плату на чипсете Intel и наоборот, процессор Core можно поставить в эту системную плату, и с физической точки зрения всё будет в порядке, вот только на практике в этом нет смысла, ибо контакты на платах могут быть разведены по-разному, не говоря уже о поддержке этих устройств в BIOS, которые в китайских системных платах весьма специфические. Кроме этого, на платах для Zhaoxin KX-7000 отсутствует чипсет, так как все необходимые блоки ввода-вывода содержатся в соответствующем кристалле на самом CPU — вот и еще одно отличие от процессоров и системных плат Intel.
В остальном, процессоры серии KaiXian KX-7000 выгодно отличаются от других китайских CPU тем, что они совместимы со всей экосистемой x86-совместимых решений, они поддерживают основной набор инструкций x86 и некоторые из дополнительных (нет поддержки набора инструкций AVX-512, но AVX и AVX2 поддерживаются), поддерживают аппаратное ускорение китайских криптографических алгоритмов SM2/SM3/SM4 и технологию виртуализации. Китайцы утверждают, что шифрование стандартом SM3 обеспечивает безопасность и эффективность на уровне SHA-256, а SM4 аналогичен AES-128. Также китайские CPU поддерживают и SHA-1 с SHA-256.
Поэтому процессоры KaiXian KX-7000 отлично работают под управлением таких операционных систем, как Windows и Linux, из-за x86-совместимости они обладают отличной совместимостью с большим количеством программного и аппаратного обеспечения, и могут быть адаптированы для большинства прикладных задач и инструментов разработки. Множество китайских компаний, таких как Lenovo Kaitian, Tongfang, Ziguang, Shengteng, Lianhe Donghai, Haier, Datang Gaohong, Ruijie, Baoxinchuang, Zhiwei Intelligent, Weibu, Yidao, Medijie, Boli Intelligent, Zhuoyi, Hengwei и другие разработали настольные ПК, ноутбуки и другие продукты на основе процессоров серии KaiXian KX-7000, так что его можно признать удачным продуктом — на локальном рынке, конечно же.
Аппаратное обеспечение
Для проведения тестов производительности мы использовали готовую систему Kaitian P90z G1t на основе процессора Zhaoxin KaiXian KX-7000 — китайский ПК компании Lenovo, содержащий полный набор аппаратного обеспечения на основе системной платы KaiTian LXKT-ZX-KX7000 и соответствующего процессора, а также предустановленную операционную систему UOS. Хотя это довольно простой ПК, но, в отличие от ранее рассмотренной нами подобной системы на базе Kirin 9000C, он имеет корпус уже явно большего размера по ширине, что наверняка объясняется во многом большими потребностями для охлаждения центрального процессора Zhaoxin.


Для процессоров Zhaoxin существует несколько китайских системных плат, разработанных для них. Есть плата XC-KX700M-D4, которую сделала ASUS — она имеет типоразмер Micro ATX, два слота DIMM для DDR4-памяти, POST-индикатор, разъем M.2 для SSD, два порта SATA, два слота PCIe x16 4.0 и один PCIe x1 4.0. Так как процессор потребляет не слишком много энергии, то схема питания и охлаждения у платы несложные. Эта системная плата не имеет страницы на сайте ASUS и для нее вряд ли будет часто обновляться прошивка BIOS, а драйверы нужно искать на сайте Zhaoxin, где они появились или в конце 2024 или в начале 2025 года.
У нас же в тестах применяется готовая система Lenovo, предназначенная для компаний, использующих не особенно мощные системы в форм-факторе Micro-ATX с поддержкой PCIe карт расширения полной высоты. Применяется другая системная плата, у нее четыре слота DIMM для DDR4-памяти, один слот PCIe x16 4.0, один PCIe x1 4.0 и два PCIe x1 4.0, а также три порта SATA и два разъема M.2, что дает несколько более широкие возможности по расширению функциональности. Тестовая система имеет привычную конфигурацию с 16 ГБ памяти и 512 ГБ твердотельным накопителем, но наверняка у Lenovo есть и другие варианты, как и для всех аналогичных систем, с выбором объема и того и другого — и накопитель и модули оперативной памяти тут легко заменить или дополнить, они абсолютно стандартные.


Модулей памяти CXMT CXMQ3A8MA1GU6-CJ1-A в нашей системе установлено два, они работают в двухканальном режиме DDR4-3200 — судя по всему, скорость передачи данных из памяти по умолчанию зафиксирована в UEFI на уровне 3200 МТ/с, так что выше этого значения не прыгнешь. Также установлен твердотельный NVMe-накопитель BIWIN AP860 512 ГБ, и еще один NVMe-накопитель можно установить в дополнительный разъем M.2 при необходимости. Также системная плата предлагает три порта SATA 3.0, все из которых свободны.
Интересно, что хотя процессор Zhaoxin имеет встроенное графическое ядро под наименованием ZX C-1190 с приличными возможностями, но в ПК на его основе от Lenovo установлена еще и внешняя видеокарта дочерней компании — Glenfly Arise1020. Мы рассмотрим возможности этих GPU подробнее уже во второй части статьи с тестированием в Windows, но уже по фотографиям понятно, что ничего особенного и от нее ждать не нужно — это очень простенькая и слабая видеокарта с 2 ГБ памяти, достаточная для вывода 2D-картинки, декодирования видео в распространенных форматах, а также очень простого 3D-рендеринга. Всё это может и встроенный GPU, и зачем сюда ставить еще и отдельную видеокарту — вопрос.


Что касается набора разъемов, то система имеет спереди: один разъем USB-C, четыре разъема USB-A, отдельные аудиоразъемы 3,5 мм для наушников и микрофона, а сзади: видеоразъемы VGA, HDMI и DisplayPort, четыре разъема USB-A, гигабитный разъем RJ45, аудиоинтерфейс (микрофон, стереовыход, аудиовход). Встроенной поддержки беспроводных сетей Wi-Fi и Bluetooth нет, но ее легко установить при помощи дополнительного модуля в соответствующий разъем M.2 — возможно, в каких-то конфигурациях этого ПК он уже предустановлен в системную плату.
На корпусе есть четыре слота для установки карт расширения полной высоты, и системная плата предлагает один слот PCIe x16 для установки видеокарты, а также один PCIe x4 и пару PCIe x1 для установки карт расширения. Дополняет конфигурацию блок питания достаточной мощности, а корпус за счет увеличенного объема получился достаточно удобный и просторный для столь простой системы. В комплекте поставляется проводная клавиатура Huawei K100 и проводная же мышь Huawei M100. Полностью поддерживается операционная система Tongxin UOS Desktop, которую мы уже рассматривали неоднократно.
В отличие от ранее рассмотренных нами систем на основе китайских процессоров, для охлаждения KaiXian KX-7000 как минимум в случае ПК Lenovo используется уже не самая простая система охлаждения минимального размера, а решение с довольно большими радиатором и вентилятором, вынесенными к задней стенке корпуса, а для отведения тепла от процессора к радиатору используется теплосъемная пластина, соединенная с ним тремя медными тепловыми трубками. Этот кулер явно мощнее, вероятно в том числе из-за него Lenovo пришлось использовать такой широкий корпус объемом в 17 литров.
Система охлаждения процессора обеспечивает не самый низкий уровень шума, при активной нагрузке на CPU ее становится отчетливо слышно. Эффективности охлаждения хватает для охлаждения процессора KaiXian KX-7000, но он всё равно нагревался до 79 °C при проведении наших тестов, если верить встроенному датчику и системе мониторинга, так что этот китайский CPU уже нельзя назвать прохладным, какими были предыдущие решения из этой страны, и самый простой воздушный кулер уже бы просто не справился с охлаждением рассматриваемого сегодня процессора, который вполне может потреблять около 100 Вт.
К сожалению, применяемая системная плата KaiTian LXKT-ZX-KX7000 имеет очень скудные возможности по настройке в BIOS Setup, никакого разгона и изменения важных для производительности параметров среди них нет, так что даже заходить в настройки особого смысла не имеет. Разве что основные данные о конфигурации ПК из них получить можно, да и то в очень кратком виде. Особенно нам бы помогла настройка частоты работы и таймингов DDR4-памяти, но ее в меню не оказалось, как и многих других привычных по решениям AMD и Intel параметров.
Программное обеспечение и впечатления от работы
Так как процессоры Zhaoxin полностью поддерживают набор команд x86, то они совместимы с соответствующими операционными системами, включая Microsoft Windows и существующие многочисленные вариации Linux. Кроме этого, в Китае был разработан и собственный вариант на основе Linux — Unity OS (UOS), операционная система китайской разработки от компании Tongxin Software, основанная на дистрибутиве Deepin. Мы уже не раз рассматривали эту систему в своих материалах о китайских процессорах, она существует в версиях для x86, ARM и LoongArch.
Итак, процессор KaiXian KX-7000 может работать под управлением привычной Microsoft Windows, включая последние версии, и мы рассмотрим эту возможность во второй части материала, но официально предустанавливается только уже известная нам версия операционной системы UOS, и так как она для нас не нова, то мы очень кратко расскажем о некоторых впечатлениях и возможностях. Применяемая в системе оболочка визуально не слишком сильно отличается от других современных операционных систем, и привыкать к ней долго не придется.
UOS — операционная система на базе дистрибутива Deepin, основанного на Debian, разработанная компанией UnionTech по заказу правительства КНР для замещения иностранных операционных систем. Есть варианты для настольных и для серверных систем, первые версии вышли еще в 2019 году. UOS также ориентирована на китайский рынок и предназначена для замены Microsoft Windows, поддерживает аппаратные платформы Zhaoxin, Loongson, Sunway, а также процессоры на базе архитектуры ARM. Есть и версия x86-64, которая как раз и установлена на тестовую систему.
Система имеет современный интерфейс, схожий с тем, что появился в Windows 11, и довольно неплохой набор предустановленных приложений. Есть среди них и встроенный умный помощник на основе искусственного интеллекта, использующий различные облачные сервисы — его проверка и тестирование не входит в наши планы, так как все вычисления производятся не локально, а на это способны вообще все современные устройства, включая смартфоны.
Некоторым неудобством является то, что для получения прав суперпользователя (root) необходимо зарегистрироваться при помощи телефона, электронной почты или мессенджера WeChat — и в нашем случае сработал только последний вариант. Также может напрягать неполный перевод с китайского языка для части ПО, включая магазин приложений, но с этим вполне можно жить — лишь в редких случаях нам пришлось переводить текст онлайн-переводчиком при помощи камеры мобильного телефона.
В составе операционной системы есть всё самое необходимое для базовой работы, включая интернет-браузер, медиаплеер и магазин приложений. Система выглядит современно и предоставляет все основные возможности, необходимые для типичного домашнего и офисного пользователя. Магазин достаточно продвинутый удобный, он предлагает широкий набор ПО для разных применений, есть разделы по категориям, рейтингу и т. п., поддерживается автоматическое обновление, есть отзывы пользователей — всё как обычно. Более того, именно в x86-версии он выгодно отличается от ранее рассмотренных нами LoongArch64 и ARM версий — количество представленных в этом магазине программ куда больше. В отличие от UOS на базе Loongson, сразу же предлагается полноценный офисный пакет — LibreOffice свежей версии.
Это достаточно продвинутый офисный пакет, который предлагает всё необходимое для работы: редакторы текста и таблиц, программа для создания презентаций и т. п., и работать в нем на системе с процессоров Zhaoxin вполне комфортно, никаких проблем мы не ощутили даже по сравнению с более мощными современными x86-системами, которые будут более отзывчивыми и плавными, но для обычной работы это несущественно.
Единственное замечание к тестовой системе Lenovo — отсутствие нормального видеодрайвера для внешней видеокарты. Почему-то они использовали какой-то стандартный драйвер без поддержки аппаратного ускорения для некоторых операций, поэтому работа ПК была не слишком плавной как минимум в 4K-разрешении и при просмотре видеороликов. Позднее мы нашли в глубине китайских форумов обновленный видеодрайвер для видеокарты Arise1020, который почему-то не был предустановлен Lenovo — если вы ставите отдельную видеокарту в ПК, то наверное, стоило бы озаботиться этим вопросом.
Вопросы производительности и встроенного в KaiXian KX-7000 видеоядра и внешнего GPU мы рассмотрим подробнее в следующей части с тестами под Windows, ну а про Linux можно сказать, что в тесте GLmark2 при разрешении Full HD встроенный GPU с наименованием ZX-C1190 набрал 1016 очков, тогда как внешняя видеокарта Arise1020 — 1180 баллов, что лишь немногим больше. Это при том, что встроенная графика Loongson набирала 70 баллов, а Huawei Kirin — 88 баллов. Но всем им далеко даже до старенькой Radeon RX 480, набравшей 4668 очков в том же тесте.
| Himarks | |
|---|---|
| Zhaoxin KX-7000 | 2738 |
| Kirin 9000C | 1144 |
| Loongson 3A6000 | 4108 |
| Radeon RX 480 | 13152 |
| Arise 1020 | 9642 |
Если рассматривать тест графики GPU Drawing из утилиты HardInfo, то полученные 2738 баллов встроенным GPU и 9652 у внешней видеокарты куда лучше того, что мы видели у Kirin, но зато интегрированное в Zhaoxin ядро уступает таковому в Loongson. И тут вроде бы становится понятно, зачем Lenovo поставили внешнюю видеокарту при имеющейся интегрированной графике, но для окончательных выводов мы предлагаем подождать тестов в Windows.
С одной из распространенных задач современного ПК — просмотром видеороликов различных форматов в высоких разрешениях, у Zhaoxin всё оказалось неплохо, специализированные блоки для аппаратного ускорения декодирования видеоданных, разгружающие остальные компоненты системы, в процессоре Zhaoxin имеются, и встроенный GPU официально поддерживает аппаратное ускорение декодирования видеоданных в наиболее востребованных форматах, поэтому никаких сложностей у системы на базе KaiXian KX-7000 с этой задачей возникнуть не... должно было — при соответствующей программной поддержке.
Мы уже писали выше о том, что Lenovo почему-то не установила необходимые драйверы для внешней видеокарты Arise1020, и без них декодирование видео работало не слишком хорошо — по понятной причине, ведь CPU справиться с программным декодированием не так уж просто. Но с установленным драйвером предустановленный в ОС медиаплеер справлялся с декодированием практически любых 4K-роликов в разных форматах, включая H.265, загрузка CPU в этом случае была совсем минимальной, даже для роликов высокого битрейта и современных форматов. А вот программное декодирование без соответствующего видеодрайвера работало не очень хорошо, с пропусками кадров и загрузкой CPU до 50% и более.
С проигрыванием потоковых роликов дела обстояли не так хорошо, как и у других китайских процессоров, к слову. И дело даже не в загрузке процессорных ядер, загрузка CPU даже при просмотре 4K-роликов на Youtube была порядка 60%-70%, но пропуски кадров были весьма ощутимы — это видно в статистике проигрывания. Особенно заметными были пропуски кадров 4K-разрешении и 60 FPS роликах, когда пропускался примерно каждый второй кадр, и плавного воспроизведения не получалось. Так что итог аналогичный тому, что мы сделали в обзоре Loongson и Kirin на основе той же UOS — для разрешения Full HD всего хватает, а вот 4K требует улучшения программной поддержки. Возможно, если поменять драйвер и/или браузер, то всё заработает как надо, но точно не из коробки. Впрочем, вряд ли от таких CPU всерьез требуют комфортной работы с 4K.
В целом, можно утверждать, что система вполне работоспособна, и с некоторыми дополнительными телодвижениями в виде установки драйвера и подбора ПО она обеспечит достаточный комфорт для нетребовательных пользователей при использовании несложных программных продуктов, не слишком больших документов и не слишком активной работе фоновых задач, занимающих большие объемы памяти. Желательно также работать в разрешении Full HD, ну уж по крайней мере не в 4K. Таким системам большее и не нужно, они рассчитаны как раз на подобные нагрузки небольшой интенсивности. Осталось посмотреть, какие основные данные о процессоре Zhaoxin и его видеоядре дают распространенные системные утилиты в UOS:





Все основные данные на экране есть, CPU-X дает их чуть больше, хотя некоторые страницы утилит выдали некорректные сведения, а бывает и так, что подобное системное ПО вовсе аварийно завершало работу при попытке их получить и отобразить, поэтому данные о CPU всё же неполные — сравнительно малая распространенность китайского процессора Zhaoxin дает о себе знать. Дополнительно интересна информация о том, на какие частоты способны соответствующие ядра — эту информацию обеспечила утилита HardInfo, в частности:
Хотя в диспетчере задач UOS для KaiXian KX-7000 указана единая максимальная частота — 3,6 ГГц, на деле лишь два ядра из восьми могут работать на частоте до 3,6 ГГц, а максимум для остальных пониже — на уровне 3,4 ГГц. В целом, все данные о процессоре более-менее соответствуют тому, что рассказывает публике о возможностях своего процессора китайская компания Zhaoxin, так что давайте перейдем к реальным тестам.
Тестирование производительности
Тестовые системы и условия
Итак, при тестировании мы использовали готовый китайский ПК производства Lenovo на основе процессора Zhaoxin KaiXian KX-7000, который содержит перечисленный выше набор аппаратного обеспечения, а остальные процессоры, взятые для сравнения, использовали подходящий для них типичный набор комплектующих. Для процессоров Ryzen и Core мы использовали имеющиеся у нас тестовые системные платы и типичную для них память с настройками из XMP-профилей, а ограничения процессоров по потреблению энергии — в соответствии с их спецификациями. Китайская система на основе процессора Zhaoxin имеет память стандарта DDR4-3200 объемом в 16 ГБ, работающую в двухканальном режиме, менять ее на что-то другое нет смысла, она всё равно не заработает быстрее — никаких настроек частоты и таймингов памяти в настройках BIOS Setup нет.
Конкуренты для очередного китайского CPU остались теми же, что и в статьях по Loongson и Huawei, данные о них можно найти в соответствующих обзорах. Поскольку решений вроде Core i3-10100 у нас давно уже нет в наличии, то мы взяли минимальную конфигурацию из имеющихся у нас систем на основе процессоров Intel и AMD: Core i3-12100 с памятью DDR5, а также «Ryzen 5 1500X». Последний мы «эмулировали» при помощи процессора Ryzen 7 1700, выставив в BIOS Setup режим 2+2 ядра, ведь в четырехъядерном процессоре Ryzen 5 1500X заблокирована как раз половина ядер, да не в одном блоке CCX, а отключены по паре ядер в каждом из них, что позволило процессору сохранить весь объем в 16 МБ L3-кэша, зато оставило узкое место в виде сниженной скорости передачи данных между ними по Infinity Fabric. Также для полноценной имитации четырехъядерного Ryzen первой серии мы выставили соответствующий лимит энергопотребления, и у нас получился практически полноценный Ryzen 5 1500X.


С программной стороны всё просто: чтобы все процессоры были в более-менее равных условиях, мы продолжили тестировать все процессоры под управлением UOS, хотя другие версии Linux и/или Windows для x86-64 процессоров могли дать лучшие результаты для x86-процессоров, это тоже нужно учитывать. Выбор тестового ПО остался прежним — он далеко не идеален, но мы сравниваем процессор Zhaoxin во многом с Kirin 9000C и Loongson 3A6000, поэтому нам нужно, чтобы тесты и методики работали на CPU всех архитектур с разными наборами команд. И для сегодняшнего тестирования мы снова использовали пакет Phoronix Test Suite, использовав как можно большее количество тестов из него, в принципе работоспособных на всех трех архитектурах: x86_64, LoongArch64 и AArch64.
Это дается довольно непросто, какие-то тестовые пакеты принципиально не работоспособны на разных архитектурах, другие используют библиотеки и оптимизации исключительно для архитектуры x86-64 и даже не собираются на других. Даже если в коде нет жесткой привязки к архитектуре, то могут возникнуть проблемы со сборкой, отсутствием каких-то библиотек, и даже если их решить, то выбранное ПО всё равно может некорректно работать, или не выдавая результатов вовсе или завершая работу теста с ошибкой. В общем, запускали снова всё те же тесты из пакета Phoronix Test Suite, которые мы уже использовали в статье по Loongson и Kirin, а тестирование в Windows выйдет в отдельном материале чуть позднее.
Синтетические тесты
Производительность памяти и системы кэширования
Сначала посмотрим, насколько эффективными получились контроллер памяти и система кэширования у инженеров Zhaoxin. Привести тестовые процессоры к единым по параметрам памяти просто невозможно, поэтому использовались разные условия, указанные выше. Нужно просто помнить, что используемые в наших тестах процессоры Huawei и Intel поддерживают память DDR5, а AMD и Loongson — лишь DDR4, а вот рассматриваемый китайский процессор Zhaoxin хоть и теоретически способен работать и с DDR5, но тестовая система, равно как и другие доступные варианты на этом CPU, также используют именно DDR4.
| Read, MB/s | Write, MB/s | Read/Modify/Write, MB/s | |
|---|---|---|---|
| Zhaoxin KX-7000 | 8052 | 15926 | 31867 |
| Kirin 9000C | 9427 | 36908 | 72705 |
| Loongson 3A6000 | 6355 | 38074 | 62898 |
| Core i3-12100 | 16368 | 82602 | 128042 |
| Ryzen 5 1500X | 9254 | 44095 | 83291 |
Первым будет тест пропускной способности подсистемы кэширования и оперативной памяти CacheBench — часть пакета LLCbench, которая измеряет пропускную способность при чтении, записи и в смешанном режиме чтения, изменения данных и их записи. Судя по предыдущим тестам, на результат больше влияет пропускная способность кэшей, чем оперативной памяти.
К сожалению, очередной китайский процессор не блещет в этом тесте. Процессор Intel привычно выиграл во всех режимах, и это неудивительно — Core i3-12100 оказался вдвое быстрее по скорости чтения из кэша по сравнению с KaiXian KX-7000, а по скорости записи и в смешанном режиме китайский CPU и вовсе оказался в 4-5 медленнее! Ryzen 5 1500X также опередил рассматриваемый китайский CPU, но не так разгромно — при чтении лишь на 15%, а в других режимах в 2,8-3,6 раза, что тоже очень много.
Что касается сравнения Zhaoxin с Kirin и Loongson, то по скорости чтения данных KaiXian KX-7000 побыстрее второго, но помедленнее первого, а вот в двух других режимах даже от аналогичных китайцев он отстает как минимум вдвое. Так что результаты для Zhaoxin неутешительны, подсистема кэширования у него отстает не только от возможностей устаревших западных Ryzen и Core, но и от других китайских процессоров.
| Copy 128 MiB, MiB/s | Copy 4096 MiB, MiB/s | Copy Fixed 128 MiB, MiB/s | Copy Fixed 4096 MiB, MiB/s | |
|---|---|---|---|---|
| Zhaoxin KX-7000 | 7604 | 7638 | 5174 | 5038 |
| Kirin 9000C | 17067 | 17301 | 17263 | 0 |
| Loongson 3A6000 | 8655 | 9861 | 8406 | 9726 |
| Core i3-12100 | 16395 | 16313 | 11764 | 11662 |
| Ryzen 5 1500X | 14394 | 14797 | 7433 | 8795 |
Второй бенчмарк Memory BandWidth (MBW) — довольно простой тест пропускной способности оперативной памяти для операций копирования, в нем есть несколько режимов, отличающихся объемом данных и режимом копирования — мы выбрали объем в 128 МБ и 4 ГБ. В этом случае уже больше должна сказываться именно пропускная способность оперативной памяти, а не кэша. MBW менее синтетический, чем другие тесты, он имитирует операции популярного ПО, а другие тесты измеряют скорее пиковые показатели. Нулевой показатель в последней колонке у системы на основе Kirin 9000C получился из-за недостатка памяти — у нее 8 ГБ против 16 ГБ у остальных систем.
По подтестам можно сказать, что тут Core i3-12100 уже не быстрейший, но так как в тесте измеряется ПСП, то впереди системы Intel и Huawei, использующие память DDR5. Ryzen 5 1500X явно медленнее, не говоря уже о Loongson, а что же с нашим героем KaiXian KX-7000? Увы, мы снова получили нерадостные результаты — китайский x86-совместимый процессор всегда и везде медленнее всех остальных CPU, даже Loongson, использующий такую же DDR4-память, опередил продукт Zhaoxin. Разница тут уже не всегда в несколько раз, но от того же Kirin он отстает в 2,25-3,33 раза, и даже Loongson быстрее его на 15%-90%, в зависимости от подтеста.
| Average Integer, MB/s | Average Float, MB/s | |
|---|---|---|
| Zhaoxin KX-7000 | 14375 | 14970 |
| Kirin 9000C | 35373 | 35528 |
| Loongson 3A6000 | 13321 | 13171 |
| Core i3-12100 | 37662 | 37899 |
| Ryzen 5 1500X | 22705 | 24916 |
RAMspeed — это еще один тест производительности оперативной памяти, в нем мы использовали два режима средней скорости передачи данных в двух форматах: целочисленном и с плавающей запятой. В этом тесте также важнее пропускная способность именно оперативной памяти, судя по предыдущим тестам, включая режимы с разным количеством каналов.
Использование памяти DDR5 в Kirin 9000C и Core i3-12100 всё так же дает им огромное преимущество, эти два CPU явно впереди, хотя лидером снова стало решение Intel многолетней давности. AMD Ryzen 5 1500X оказался значительно медленнее этой пары, ну а что же с Loongson 3A6000 и Zhaoxin KX-7000? Первого подвела максимальная частота памяти в двухканальном режиме, которую удалось установить на нашей тестовой системе, именно поэтому он и уступил рассматриваемому сегодня процессору, хоть и не так много — менее 15%. Но тому же Kirin x86-совместимый процессор уступил в 2,5 раза, да и Intel примерно настолько же быстрее.
| Copy, MB/s | Scale, MB/s | Triad, MB/s | Add, MB/s | |
|---|---|---|---|---|
| Zhaoxin KX-7000 | 23793 | 15115 | 13763 | 13773 |
| Kirin 9000C | 28964 | 29170 | 29111 | 29134 |
| Loongson 3A6000 | 19699 | 22436 | 21708 | 21914 |
| Core i3-12100 | 58831 | 58440 | 58246 | 58203 |
| Ryzen 5 1500X | 38177 | 24664 | 28568 | 28719 |
Последний тест в этом разделе называется Stream — это еще один популярный бенчмарк для тестирования оперативной памяти, предлагающий четыре различных варианта измерения пропускной способности. Важное отличие бенчмарка Stream в том, что он стремится измерять пиковые показатели, а не ПСП в условиях, близких к реальному ПО.
Интересно, что тут Kirin 9000C сильно отстал от Core i3-12100, отстав почти в два раза, но всё равно оставаясь быстрее рассматриваемого сегодня KaiXian KX-7000. В лидерах тут процессор Intel, понятное дело, он быстрее решения Zhaoxin в 2,5 раза в режиме копирования и более чем вчетверо (!) — в остальных режимах. Ryzen 5 1500X также заметно впереди рассматриваемого процессора, причем интересно, что по соотношению скоростей в разных режимах Zhaoxin похож больше всего именно на процессор AMD, уступая ему примерно вдвое во всех подтестах. Kirin также быстрее вдвое со своей DDR5-памятью, и еще один китайский процессор в лице Loongson в трех из четырех подтестов обогнал KaiXian KX-7000, который смог опередить того лишь при копировании.
В общем, по эффективности работы контроллера памяти и кэшей у Zhaoxin не получилось не только догнать не самые свежие западные образцы, но и своих конкурентов из Китая, у той же Huawei явно получилось лучше. Zhaoxin нужно что-то делать с подсистемой памяти и кэширования данных в своих следующих процессорах, ведь в нынешнем поколении скорость работы с данными почти в любых условиях заметно хуже чем даже у китайских собратьев на основе других архитектур.
Синтетические и общие тесты
Чисто синтетические тесты производительности из различных пакетов могут быть интересны для оценки низкоуровневой производительности в специализированных задачах, хотя некоторые из них претендуют и на определенную универсальность. Эта группа тестов показывает относительную производительность CPU в разных применениях и сценариях.
| Min core latency, ns | Average core latency, ns | Max core latency, ns | |
|---|---|---|---|
| Zhaoxin KX-7000 | 203,7 | 215,7 | 227,1 |
| Kirin 9000C | 29,4 | 283,5 | 338,1 |
| Loongson 3A6000 | 31,2 | 95,8 | 108,3 |
| Core i3-12100 | 21,3 | 74,7 | 101,5 |
| Ryzen 5 1500X | 47,1 | 167,7 | 274,3 |
Core-Latency — тест для измерения задержек между всеми комбинациями ядер процессора, показывает минимальное, среднее и максимальные значения. Больше всего интересны его результаты при чиплетной организации ядер или группировке ядер в блоки, а также в многопроцессорных системах, когда задержки между ядрами очень сильно отличаются, а ведь KaiXian KX-7000 как раз имеет чиплетную компоновку. Межъядерные задержки процессора Zhaoxin достаточно велики, но, в отличие от всех других CPU, максимальная задержка почти равна минимальной — видимо, это связано с тем, что все ядра расположены в одном кристалле.
Процессор KaiXian KX-7000 имеет довольно большую среднюю задержку, по ней только Kirin хуже, так как он имеет специфическую организацию неоднородных ядер, ну и старый Ryzen не слишком-то быстрее. А вот по минимальной задержке всё печальнее, она в несколько раз хуже, чем у всех остальных протестированных CPU. Даже Ryzen 5 1500X с организацией из двух блоков CCX имеет меньшие минимальные задержки, что-то в процессоре Zhaoxin работает явно неоптимально.
| it/s | |
|---|---|
| Zhaoxin KX-7000 | 161667 |
| Kirin 9000C | 148951 |
| Loongson 3A6000 | 114771 |
| Core i3-12100 | 212087 |
| Ryzen 5 1500X | 139047 |
EEMBC CoreMark — это набор синтетических тестов для измерения производительности процессоров и микроконтроллеров, он был создан для замены старого известного теста Dhrystone. Содержит реализации алгоритмов поиска и сортировки данных, матричные операции, подсчет контрольной суммы и др. Результат отображается в виде единственного значения в количестве повторений за секунду, удобного для сравнения разных систем.
От скорости памяти результат зависит слабо, и вот тут KaiXian KX-7000 начинает показывать зубы — в этом тесте он явно быстрее и Loongson 3A6000 и Kirin 9000C, первого обошел на весомые 40%, а второго лишь на 9%. И даже Ryzen 5 1500X медленнее китайского x86-совместимого процессора — с этой задачей последний справляется на 17% эффективнее процессора поколения Zen 1. А вот Core i3-12100 всё равно быстрее, хотя и всего лишь на 30%. В любом случае, результат настраивает на неплохие результаты в тестах, не упирающихся в производительность памяти и кэшей.
| Mops/s | |
|---|---|
| Zhaoxin KX-7000 | 329,8 |
| Kirin 9000C | 370,8 |
| Loongson 3A6000 | 321,8 |
| Core i3-12100 | 1119,7 |
| Ryzen 5 1500X | 625,4 |
Swet — еще один синтетический тест производительности центральных процессоров и оперативной памяти, включая многоядерные и многопроцессорные системы. Результат выводится в виде количества операций в секунду. В прошлом тесте мы не заметили явного влияния скорости ОЗУ на результаты, но все китайские процессоры в нем на удивление слабы.
Рассматриваемый сегодня китайский CPU показал скорость практически на одном уровне с Loongson, его результат в этом тесте почти вдвое хуже, чем у Ryzen 5 1500X, и он был более чем втрое медленнее Core i3-12100, что снова нас печалит. Что касается Kirin 9000C, то он чуть быстрее — на 12%. Ранее мы предполагали, что этот тест может быть не слишком хорошо оптимизирован под архитектуры, отличные от x86, но пример процессора Zhaoxin показал, что дело вовсе не в этом — просто все китайские архитектуры пока что недостаточно эффективны даже по сравнению с не самыми передовыми западными.
| Zhaoxin KX-7000 | Kirin 9000C | Loongson 3A6000 | Core i3-12100 | Ryzen 5 1500X | |
|---|---|---|---|---|---|
| Blowfish, sec | 1,19 | 1,9 | 2,06 | 0,65 | 1,52 |
| CryptoHash, GiB/s | 414,8 | 1067,2 | 1074,5 | 1823 | 1170 |
| Fibonacci, sec | 0,85 | 0,68 | 0,63 | 0,36 | 0,64 |
| N-Queens, sec | 19,34 | 3,19 | 3,55 | 7,9 | 5,45 |
| Zlib, Himarks | 1,71 | 1,57 | 1,43 | 2,25 | 1,37 |
| FFT, sec | 0,92 | 1,08 | 0,83 | 0,41 | 0,85 |
| Raytracing, sec | 3,24 | 2,44 | 1,17 | 1,14 | 1,9 |
HardInfo — встроенная утилита для просмотра информации о системе и оборудовании, а также мониторинга, в которую также входит несколько небольших тестов производительности, охватывающих широкий спектр задач, от трассировки лучей до криптографии. Некоторые результаты даны по времени исполнения, а другие приводятся в неких очках. Тестов в пакете несколько, и с ними удобнее ознакомиться в табличном виде.
В этом тесте KaiXian KX-7000 не слишком хорош даже на фоне Kirin 9000C и Loongson 3A6000. Да, где-то он побыстрее их, но в среднем недалеко ушел, а кое-где другие китайские процессоры и вовсе показали результаты значительно лучше — в той же трассировке лучей Loongson быстрее более чем вдвое, в криптографическом тесте KX-7000 в 2,5 раза уступил обоим китайским конкурентам, про N-Queens — известную задачу по расстановке фигур на шахматной доске, вообще нет речи, отставание от китайских CPU оказалось более чем шестикратным!
Неплох (относительно «китайцев» же) процессор Zhaoxin разве что в тестах Blowfish, Zlib и FFT. А если говорить о сравнении с «западниками», то неудивительно, что Core i3-12100 был быстрее всегда, да и Ryzen 5 1500X уступил китайскому x86-совместимому процессору лишь в двух подтестах: Blowfish и Zlib. Так что в среднем KaiXian KX-7000 где-то примерно на одном уровне с Loongson 3A6000 и Kirin 9000C, или даже чуть ниже — и с учетом меньшей тактовой частоты соперников, у нас нет особого позитива по поводу каких-то архитектурных преимуществ рассматриваемого сегодня CPU.
| Zhaoxin KX-7000 | Kirin 9000C | Loongson 3A6000 | Core i3-12100 | Ryzen 5 1500X | |
|---|---|---|---|---|---|
| Composite, Mflops | 1338 | 1423 | 2024 | 2574 | 2073 |
| Monte Carlo, Mflops | 737 | 1175 | 989 | 1117 | 1320 |
| FFT, Mflops | 369 | 346 | 304 | 628 | 274 |
| Sparse Matrix Multiply, Mflops | 1230 | 1520 | 1414 | 3166 | 2077 |
| Dense LU Matrix Factorization, Mflops | 3131 | 2974 | 6498 | 5860 | 5372 |
| Jacobi Successive Over-relaxation, Mflops | 1262 | 1095 | 915 | 2100 | 1367 |
Это Java-версия тестового пакета научных вычислений SciMark 2.0, который включает различные тестовые алгоритмы, включая метод Монте-Карло, быстрое преобразование Фурье, метод последовательной сверхрелаксации Якоби, операции умножения над разреженными матрицами и LU-разложение матрицы. В этих тестах обычно наблюдается некоторое влияние ПСП на результаты,, но не для всех алгоритмов.
Модель процессора (хотя это однокристальная система, скорее) KaiXian KX-7000 выступила в этом бенчмарке снова не очень сильно — даже на уровне Kirin 9000C и Loongson 3A6000, не говоря о старых процессорах AMD и Intel, хотя многое зависит от конкретных подтестов. В первом (комбинация нескольких методов) процессор Zhaoxin был почти на уровне Kirin, и они вместе прилично проиграли и Loongson и Ryzen с Core. В методе последовательной сверхрелаксации Якоби и быстром преобразовании Фурье, x86-совместимый китайский процессор опередил своих соотечественников, а во втором из них даже смог обойти старый Ryzen, лишь приблизившись к нему в первом.
В тесте LU-разложения матрицы Zhaoxin осилил только Kirin, и оба CPU сильно проиграли остальным, в операциях умножения над разреженными матрицами KX-7000 стал худшим, отставание от того же Core i3 было просто безобразным — более 2,5 раз. В общем, рассматриваемый процессор очень нестабилен, и хотя многое зависит от задачи и оптимизаций приложения, но в целом от китайского настольного процессора с x86-совместимостью и достаточно высокой тактовой частотой мы ожидали большего — показатель IPC не особо близок даже к изрядно устаревшему представителю семейства Zen 1, не говоря уже до младшего процессора Core 12-го поколения.
Бенчмарк Stress-NG
Это специализированная утилита для проведения комплексного нагрузочного тестирования аппаратного обеспечения большим количеством различных тестов. Так как тестов в этом пакете очень много, мы решили представить эти результаты в более удобном табличном виде, включив только те из них, которые отработали на всех системах:
В этом тесте попадаются случаи с довольно большой разницей между результатами процессора KaiXian KX-7000 и другими CPU. Вы можете проанализировать таблицу самостоятельно, так как в ней уж слишком много различных подтестов, а мы отметим лишь некоторые моменты, больше всего заинтересовавшие нас. Видно, что зачастую все три китайских CPU в целом близки друг к другу по уровню, а в отличие от явно более мощных западных конкурентов, но есть и несколько неожиданных и сильно отличающихся результатов.
Понятно, что процессор Intel лучший и в этом тесте, а за ним следует решение AMD, и китайские процессоры дышат ему в спину. Интересно, что если у Loongson больше всего провалов было в задачах, активно использующих матричные вычисления, где требуется использование специализированных SIMD-инструкций для достижения высокой производительности, то у Kirin 9000C и KaiXian KX-7000 в этих подтестах дела намного лучше. Да и в сжатии данных и криптографии они заметно быстрее — похоже, что этот тест не очень хорошо оптимизирован под соответствующие наборы инструкций Loongson, но использует их на x86 и ARM.
Рендеринг
Тесты рендеринга являются одними из самых сложных для современных процессоров из-за многопоточного характера нагрузки при трассировке лучей — современные процессоры при этом стараются поддерживать максимально возможную частоту, потребляют максимум энергии и сильно нагреваются. Производители CPU нередко используют тесты рендеринга для сравнения производительности своих процессоров с решениями конкурента — подобные нагрузки при рендеринге лучше исполняются при большем количестве ядер и потоков.
| AOBench, sec | C-Ray, sec | POV-Ray, sec | Smallpt, sec | |
|---|---|---|---|---|
| Zhaoxin KX-7000 | 73,6 | 120,3 | 120,8 | 31,5 |
| Kirin 9000C | 35,6 | 183,0 | 158,5 | 26,2 |
| Loongson 3A6000 | 46,0 | 190,8 | 124,8 | 34,9 |
| Core i3-12100 | 25,2 | 109,1 | 67,5 | 16,3 |
| Ryzen 5 1500X | 41,8 | 149,6 | 115,1 | 25,7 |
Мы решили поместить на одну диаграмму результаты сразу четырех бенчмарков для измерения скорости рендеринга:
- AOBench — легковесный рендерер с использованием ambient occlusion, использующий разрешение 2048×2048 пикселей.
- C-Ray — простой многопоточный трассировщик лучей для тестирования производительности вычислений с плавающей запятой.
- POV-Ray — трассировщик лучей Persistence of Vision.
- Smallpt — небольшой рендерер с расчетом глобального освещения методом трассировки пути Монте-Карло, использующий многопоточность при помощи библиотеки OpenMP.
Пропускная способность памяти в задачах рендеринга почти не сказывается на результатах, так что сравнение будет именно вычислительных мощностей. Результаты процессора KaiXian KX-7000 в тестах рендеринга оказались неоднозначными, зависящими от применяемого ПО. Если в AOBench рассматриваемый сегодня CPU уступил всем по непонятным причинам, то в Smallpt был быстрее Loongson 3A6000, а в двух оставшихся тестах опередил своих китайских собратьев, особенно в C-Ray, где Zhaoxin был более чем в полтора раза быстрее Kirin и Loongson.
Рассматриваемый x86-совместимый процессор китайского производства в этом тесте даже был близок к уровню Core i3-12100, опередив Ryzen 5 1500X, и почти догнав последний в POV-Ray. Это говорит о неплохом показателе количества инструкций за такт, но при условии хорошей оптимизации ПО — видимо, он хорош при использовании специализированных SIMD-инструкций, как мы писали в теоретической части, но слаб в не ускоренных операциях, а также Zhaoxin при рендеринге очень подводят плохие показатели подсистемы кэширования данных, весьма важной в таких задачах. Устранить бы эти недостатки, и по показателю IPC он наверняка был бы ближе и к более новым процессорам западных компаний. Но пока что увы, даже младший Core 10-го поколения далеко впереди.
Работа с медиаданными
Очередной тестовый раздел рассматривает сразу несколько тестов по обработке медиаданных — фотографий и видеороликов. В основном это вполне практические задачи, вроде кодирования аудио- и видеоданных в специализированные форматы, а также более узкоспециализированные тесты синтеза речи. Подобными задачами нередко занимается большое количество пользователей, так что практические результаты этого раздела довольно важны.
| APE, sec | FLAC, sec | WavPack, sec | |
|---|---|---|---|
| Zhaoxin KX-7000 | 0 | 35,9 | 9,3 |
| Kirin 9000C | 13,1 | 23,7 | 56,5 |
| Loongson 3A6000 | 55,2 | 69,9 | 62,6 |
| Core i3-12100 | 10,6 | 16,4 | 11,3 |
| Ryzen 5 1500X | 16,6 | 29,6 | 10,9 |
Для начала мы протестировали сжатие аудиоданных в разные форматы: APE, FLAC и WavPack — все форматы специализируются в сжатии звука и подразумевают сжатие данных без потерь. Влияния пропускной способности оперативной памяти на результаты не отмечено, явная зависимость от скорости ОЗУ отсутствует. Увы, тест FLAC на процессоре (казалось бы, что с x86-совместимым CPU может пойти не так?) не запустился, так что его пропускаем.
В остальных тестов аудиокодирования процессор KaiXian KX-7000 явно лучше Loongson 3A6000, а вот с Kirin 9000C всё сложнее — решение HiSilicon на ARM-архитектуре выиграло примерно 50% в FLAC, отстав в шесть (!) раз в WavPack. Если с Loongson всё понятно, под LoongArch в этом ПО просто нет специфических оптимизаций, но почему процессор Huawei так плох в третьем тесте — непонятно.
Если сравнивать решение Zhaoxin с Ryzen и Core, то он на удивление даже чуть быстрее их в WavPack (тут бы проверить результаты на корректность, но как?), и на 20% уступает Ryzen в кодировании FLAC, проиграв Core i3 в целых 2,2 раза. Остается ссылаться на то, что кодирование аудио — это не самая востребованная задача в современном мире, так как процесс происходит очень быстро во всех случаях. Рассмотрим другие тесты, связанные с обработкой звука.
| SynthMark, voices | eSpeak, sec | |
|---|---|---|
| Zhaoxin KX-7000 | 508,2 | 53,1 |
| Kirin 9000C | 653,5 | 40,1 |
| Loongson 3A6000 | 554,0 | 47,9 |
| Core i3-12100 | 938,4 | 27,2 |
| Ryzen 5 1500X | 571,2 | 39,5 |
На этой диаграмме видны результаты двух тестов, связанных с синтезом речи и обработкой звука. Google SynthMark — кроссплатформенный тест для измерения производительности CPU в различных нагрузках при обработке аудио в реальном времени. Тест использует модель полифонического синтезатора и измеряет задержку, джиттер и вычислительную пропускную способность. Во втором тесте eSpeak определяется время, необходимое для синтеза речи книги «The Outline of Science» при помощи улучшенного движка eSpeak-NG с выводом аудио в формате WAV.
Смотрим на сравнительные результаты трех китайских процессоров — первый тест показывает проигрыш KaiXian KX-7000 вообще всем, другие китайские CPU обошли рассматриваемый процессор на 9% и 29% в случае Loongson и Kirin соответственно. Впрочем, Ryzen 5 1500X не так уж далеко впереди, хотя Core i3 сильно быстрее всех в тесте обработки аудиоданных в реальном времени.
В тесте синтеза речи дела даже хуже, процессор Zhaoxin снова медленнее всех, но отстал еще сильнее — примерно вдвое от Core i3 и на 11% и 32% от Kirin и Loongson соответственно. Так что снова мы видим печальные результаты: с показателем количества исполняемых за такт инструкций у KaiXian KX-7000 всё хорошо только если сделаны все необходимые оптимизации в плане использования специализированных инструкций для ускорения потоковой обработки.
| Summer Nature 1080p, FPS | Summer Nature 4K, FPS | |
|---|---|---|
| Zhaoxin KX-7000 | 365,8 | 80,0 |
| Kirin 9000C | 264,9 | 65,5 |
| Loongson 3A6000 | 171,5 | 41,6 |
| Core i3-12100 | 561,4 | 139,9 |
| Ryzen 5 1500X | 311,2 | 76,5 |
Dav1d — это высокоскоростной программный декодер видеоданных в формате AV1. С его помощью мы протестировали время декодирования пары видеороликов в этом формате, которые отличаются лишь разрешением изображения: Full HD и 4K. На результатах заметно сказывается пропускная способность памяти, но KaiXian KX-7000 использует двухканальную DDR4, так что ее должно хватать. Но особенно нас радует тот факт, что кодеки видеоданных обычно хорошо оптимизированы под дополнительные наборы инструкций для работы с мультимедиа, а в этом решение Zhaoxin должно быть достаточно сильным.
Так и получилось, при декодировании видео формата AV1 мы видим явное превосходство KaiXian KX-7000 и над Loongson и над Kirin, первый отстал примерно вдвое, так как у него то как раз есть явные проблемы в виде отсутствия должной оптимизации и использования специальных наборов инструкций, поэтому в пакете dAV1d он отстает. А вот в случае Kirin 9000C такие инструкции для ARM наверняка используются, но он справляется с задачей всё равно похуже, отставая от рассматриваемого сегодня процессора на 22%-38%.
Да и по сравнению с западными процессорами KaiXian KX-7000 наконец-то задал жару... но лишь Ryzen 5 1500X. Скорость декодирования Zhaoxin оказалась быстрее, чем у процессора AMD, на 5% и 18% — очень приличный результат! Увы, Core i3-12100 всё равно на 50% и 75% быстрее рассматриваемого китайского процессора для разрешений 1080p и 4K соответственно. Однако при обычном домашнем и офисном использовании редко требуется одновременное декодирование нескольких 4K-роликов в формате AV1, поэтому типичному пользователю хватит того, что дают китайские процессоры, пусть они всё же заметно слабее западных конкурентов.
| Bosphorus 1080p, FPS | Bosphorus 4K, FPS | |
|---|---|---|
| Zhaoxin KX-7000 | 20,8 | 4,2 |
| Kirin 9000C | 5,5 | 1,4 |
| Loongson 3A6000 | 5,3 | 1,1 |
| Core i3-12100 | 48,9 | 10,9 |
| Ryzen 5 1500X | 24,2 | 5,4 |
Следующий тест — программное кодирование видеоданных на CPU в формат H.265 при помощи распространенного кодировщика x265. Используются также два разрешения: Full HD и 4K. При кодировании видеоданных для поддержания высокой производительности должны использоваться инструкции SIMD, вроде SSE, AVX, AVX2 и AVX-512 в случае x86-совместимых процессоров. И тут уже нет никаких высоких показателей FPS, а каждый кадр в секунду — на вес золота. Хотя на современных системах кодированием и декодированием видеоданных чаще занимается графический процессор, в случае отсутствия такой поддержки этим приходится заниматься центральному процессору.
Мы писали в прошлых материалах, что в этом тесте отсутствуют оптимизации под архитектуры LoongArch и AMD, включая соответствующие специализированные мультимедийные инструкции, которые они поддерживают, поэтому Loongson и Kirin в этом тесте выглядят так бледно. И вот тут раскрывается главное достоинство KaiXian KX-7000 в виде его x86-совместимости — в его случае эти ускоряющие SIMD инструкции вполне используются, поэтому он обогнал своих китайских собратьев в 3-4 раза!
И даже если сравнивать сегодняшнего китайца с западными CPU, работающими на своих нормальных частотах, то разница между ними уже не столь драматична, что была в прошлых тестах. Да, Zhaoxin всё еще отстает от процессора Intel, но это уже 2,5 раза, а не 9-10 раз, как другие китайские CPU. Более того, KaiXian KX-7000 оказался немногим медленнее Ryzen, отстав от него всего на 16% и 28%, в зависимости от разрешения ролика. И вполне можно считать это определенным успехом на фоне остальных соотечественников.
| Bosphorus 1080p Faster, FPS | Bosphorus 1080p Fast, FPS | |
|---|---|---|
| Zhaoxin KX-7000 | 13,06 | 5,48 |
| Kirin 9000C | 3,49 | 1,43 |
| Loongson 3A6000 | 1,40 | 0,64 |
| Core i3-12100 | 22,08 | 8,67 |
| Ryzen 5 1500X | 11,61 | 4,83 |
Рассмотрим даже еще более требовательный тест видеокодирования. VVenC — это быстрый и эффективный кодировщик видеоданных в формате H.266/VVC (Fraunhofer Versatile Video Encoder), использующий SIMD Everywhere (SIMDe) — библиотеку, обеспечивающую переносимую реализацию SIMD для различных платформ. К сожалению, в списке поддерживаемых платформ не значится Loongson, но есть ARM, так что если на x86-совместимых процессорах будут использоваться все виды наборов инструкций SSE и AVX, на ARM должны работать SIMD-ускоренные операции Neon, то у Loongson точно будут проблемы с производительностью.
Задача эта еще сложнее и без SIMD-инструкций тут делать нечего. Неудивительна разница между кодом, хорошо оптимизированным под x86-процессоры, более-менее работающим в ускоренном режиме и на ARM, но в разы хуже работающим на LoongArch. Снова работает преимущество процессора Zhaoxin в виде x86-совместимости и SSE/AVX(2), модель KaiXian KX-7000 в этой задаче в 3,8 раза быстрее процессора Kirin и почти в 9 раз быстрее Loongson!
Такое преимущество Zhaoxin над остальными китайцами помогло ему приблизиться и к западным CPU, но если сравнивать китайский процессор с Core i3-12100, то он всё же на 60%-70% медленнее, но вот Ryzen 5 1500X оказался повержен — KaiXian KX-7000 пусть и лишь на 12%-13%, но всё же быстрее решения AMD, что можно считать огромным успехом рассматриваемого x86-совместимого процессора на фоне провалов Loongson и Kirin из-за отсутствия необходимых оптимизаций под китайские CPU в различном ПО.
Обработка изображений
Этот раздел тестов во многом пересекается с предыдущим, но мы решили его выделить, так как он посвящен исключительно работе со статичными 2D-изображениями — их обработке, сжатии и распаковке в различных задачах.
| 2D Function, sec | 3D Volume, sec | 3D Elevated Function, sec | |
|---|---|---|---|
| Zhaoxin KX-7000 | 179,7 | 40,6 | 95,8 |
| Kirin 9000C | 519,4 | 27,9 | 72,7 |
| Loongson 3A6000 | 168,5 | 34,9 | 64,8 |
| Core i3-12100 | 70,1 | 15,4 | 44,1 |
| Ryzen 5 1500X | 123,4 | 28,2 | 103,6 |
G’MIC — это платформа для обработки цифровых изображений с открытым исходным кодом, предоставляющая возможности преобразования и обработки изображений в различных форматах. G’MIC предоставляет сотни алгоритмов и функций для обработки изображений, поддерживает многопоточность и может использовать OpenMP для ускорения вычислений при помощи распараллеливания нагрузки на несколько ядер. Результаты даны в секундах, требуемых для завершения каждого из трех тестов.
Зависимость от пропускной способности памяти в тесте есть, поэтому процессоры с быстрой памятью получают преимущество в скорости обработки изображений. Результаты для KaiXian KX-7000 снова довольно печальные, даже на фоне своих условных конкурентов из Китая. Только в тесте двумерной функции Kirin по какой-то странной причине отстал в несколько раз, а в остальных и процессор Huawei и Loongson были быстрее решения Zhaoxin — на 32%-45% и 16%-48% соответственно. То же самое касается и западных CPU — даже Ryzen 5 1500X оказался быстрее, за исключением подтеста 3D Elevated Function, не говоря уже о Core i3-12100, который в 2,2-2,5 раза быстрее рассматриваемого китайца.
| SVG to PNG, sec | |
|---|---|
| Zhaoxin KX-7000 | 31,4 |
| Kirin 9000C | 36,4 |
| Loongson 3A6000 | 24,2 |
| Core i3-12100 | 12,2 |
| Ryzen 5 1500X | 20,6 |
Следующий тест RSVG/librsvg — это библиотека по работе с векторной графикой в формате SVG. Бенчмарк замеряет время конвертации векторной графики в формат PNG (растеризация) — это довольно часто используемая задача в повседневной жизни, встречающаяся при просмотре современных сайтов, например. Понятно, что в тесте используется одна большая картинка, а в реальной жизни их обычно много мелких, но суть одна.
В растеризации векторной графики процессор KaiXian KX-7000 проявил себя на 16% лучше Kirin 9000C, но на 30% хуже Loongson. Ryzen 5 1500X и Core i3-12100 опережают рассматриваемый x86-совместимый процессор уже в 1,5 и 2,5 раза соответственно. Так что ситуация неутешительная, без специфических SIMD-команд китайский процессор остается одним из самых медленных.
| Sec | |
|---|---|
| Zhaoxin KX-7000 | 109,2 |
| Kirin 9000C | 142,4 |
| Loongson 3A6000 | 159,9 |
| Core i3-12100 | 61,9 |
| Ryzen 5 1500X | 97,2 |
Рассмотрим еще один универсальный тест работы с изображениями. RawTherapee — это кроссплатформенная программа для каталогизации и обработки изображений с цифровых фотоаппаратов в формате RAW, аналог Adobe Photoshop Lightroom и Aperture с открытым кодом. В бенчмарке замеряется время обработки и конвертации RAW-файлов — то, чем довольно часто занимаются профессиональные фотографы.
Вот в этом тесте KaiXian KX-7000 уже смотрится явно предпочтительнее процессоров Kirin 9000C и Loongson 3A6000, у него есть 30% и 47% преимущества по сравнению с ними. Но этого мало, чтобы достать западные CPU. Скорость конвертации RAW процессора Zhaoxin в RawTherapee оказалась хуже, чем у Ryzen 5 1500X на 12%, а Core i3-12100 и вовсе на 76% быстрее рассматриваемого сегодня процессора KaiXian. Пока что в этом разделе ситуация не самая радостная, и эти тесты уже приближены к реальности — если каждый кадр вместо минуты обрабатывается почти две, то при большом количестве фотографий это будет заметно.
| JPEG decompression, Mpix/s | |
|---|---|
| Zhaoxin KX-7000 | 134,2 |
| Kirin 9000C | 138,5 |
| Loongson 3A6000 | 72,8 |
| Core i3-12100 | 242 |
| Ryzen 5 1500X | 147,2 |
Переходим к сжатию и распаковке изображений. tjbench — это бенчмарк для измерения производительности распаковки JPEG-файлов при помощи библиотеки libjpeg-turbo, оптимизированной с использованием SIMD-инструкций современных CPU-архитектур. Непонятно, насколько хорошо библиотека оптимизирована под ARM и LoongArch, хотя добавление поддержки соответствующих SIMD-инструкций вроде бы сделано, судя по описанию программы.
Результаты KaiXian KX-7000 в этом тесте почти на уровне Kirin 9000C, эти два китайских процессора почти вдвое быстрее третьего — Loongson. Но даже процессор AMD еще на 10% быстрее Zhaoxin, а Core i3-12100 делает работу по конвертации JPEG-файлов на 80% быстрее. Так что хотя рассматриваемый сегодня китайский процессор и справился с задачей сравнительно неплохо, программная оптимизация с использованием SIMD явно проведена, но отставание от западных аналогов всё еще достаточно существенное.
| JPEG2000 encode, ms | |
|---|---|
| Zhaoxin KX-7000 | 67820 |
| Kirin 9000C | 94837 |
| Loongson 3A6000 | 78670 |
| Core i3-12100 | 58554 |
| Ryzen 5 1500X | 72920 |
Переходим к тестам кодирования изображений, которые заметно более требовательны. OpenJPEG — кодек для изображений формата JPEG 2000, и в одноименном тесте используется большое панорамное изображение в виде TIFF-файла объемом 717 МБ, которое конвертируется в формат JPEG2000. Время конвертации приведено на диаграмме в миллисекундах.
А вот и еще один весьма позитивный результат: по сравнению с Loongson 3A6000 рассматриваемый x86-совместимый процессор оказался аж на 40% быстрее — это ПО явно лучше оптимизировано под набор инструкций x86, чем под LoongArch. Да и ARM в лице Kirin 9000C в этом тесте уступил рассматриваемому процессору Zhaoxin около 16%. И даже Ryzen 5 1500X оказался слабее KaiXian KX-7000 на 8%, хотя Core i3-12100 всё так же быстрее — в этот раз на 16%. Но всё же получается, что по IPC в этом конкретном тесте всё не так уж и плохо. Рассмотрим тесты других форматов сжатия.
| Default, Mpix/s | Quality 100, Mpix/s | Quality 100 Lossless Highest, Mpix/s | |
|---|---|---|---|
| Zhaoxin KX-7000 | 11,4 | 7,1 | 0,30 |
| Kirin 9000C | 8,3 | 5,8 | 0,26 |
| Loongson 3A6000 | 4,6 | 3,0 | 0,35 |
| Core i3-12100 | 18,8 | 12,2 | 0,65 |
| Ryzen 5 1500X | 13,3 | 8,4 | 0,45 |
Еще один тест сжатия изображений. Бенчмарк использует библиотеку Google libwebp для перекодирования изображения в формат WebP при помощи утилиты кодирования cwebp. На вход подается JPEG-файл с разрешением 6000×4000 пикселей и замеряется производительность его перекодирования в WebP — в мегапикселях за секунду.
Тут снова многое зависит от оптимизации ПО под аппаратные возможности процессоров, с чем у большинства китайских процессоров дела не очень хороши. Из-за своей x86-совместимости, KaiXian KX-7000 получил весьма неплохую скорость обработки изображений в этом формате, он на 22%-37% быстрее Kirin 9000C, а Loongson отстает от рассматриваемого сегодня CPU сразу в 2,5 раза — но лишь в двух из трех подтестов, а в наиболее сложном подтесте сжатия без потерь Zhaoxin уже немного проигрывает последнему. И если в первых двух подтестах KaiXian KX-7000 уступил Ryzen 5 1500X лишь 18%, то в третьем уже отстал и сразу в полтора раза. Неудивительно, что Core i3-12100 еще быстрее, в первых двух подтестах на 65%-71%, а в третьем — более чем вдвое!
| Default, Mpix/s | Quality 100 Effort 5, Mpix/s | |
|---|---|---|
| Zhaoxin KX-7000 | 3,13 | 1,39 |
| Kirin 9000C | 2,05 | 0,93 |
| Loongson 3A6000 | 1,57 | 0,82 |
| Core i3-12100 | 4,22 | 2,03 |
| Ryzen 5 1500X | 2,87 | 1,35 |
Еще один тест, схожий с предыдущим — он использует библиотеку Google libwebp2 для кодирования изображения в формат WebP2, аналогично WebP из предыдущего теста, да и входной файл используется тот же. WebP2 — это экспериментальный формат, который находится в стадии разработки, он поддерживает 10-битный HDR-формат, более эффективное сжатие с потерями и улучшенное сжатие без потерь, а также полноценную поддержку многопоточности.
Здесь всё примерно так же, в этом тесте KaiXian KX-7000 всё так же быстрее Kirin 9000C и Loongson 3A6000 — первого соотечественника рассматриваемый CPU обошел в полтора раза, а второго был быстрее до двух раз — очень неплохо! Но еще круче то, что и Ryzen 5 1500X был наконец-то повержен, пусть и всего на 3%-9%. Второй западный CPU в лице Core i3-12100 всё еще быстрее на 33%-45%. Так что и тут по IPC у китайского процессора Zhaoxin всё очень неплохо, он очень близок к Zen 1, что можно считать отличным результатом.
Увы, но в последнем тесте раздела — Etcpak — «самом быстром компрессоре ETC на планете», как заявляют его авторы, который сжимает текстуру очень высокого разрешения в форматы ETC и S3, процессор Zhaoxin KaiXian KX-7000 работать не захотел. К сожалению, подобное поведение иногда встречается в неоптимизированном ПО даже при запуске на системах с x86-совместимыми китайскими процессорами.
Криптографические тесты
Еще один важный раздел тестирования производительности процессоров — криптографические задачи. Современные CPU умеют осуществлять шифрование больших объемов информации на лету, и многие из них имеют поддержку специальных инструкций для наиболее распространенных алгоритмов шифрования, таких как AES.
| k/s | |
|---|---|
| Zhaoxin KX-7000 | 13184 |
| Kirin 9000C | 5932 |
| Loongson 3A6000 | 1818 |
| Core i3-12100 | 16163 |
| Ryzen 5 1500X | 6622 |
Aircrack-ng — набор утилит, предназначенных для обнаружения Wi-Fi-сетей, перехвата передаваемого через них трафика, а для нас интереснее всего, что и для проверки стойкости ключей шифрования WEP и WPA/WPA2 (иными словами — перебора и взлома соответствующих ключей). В таких тестах важны количество вычислительных ядер и высокопроизводительная архитектура с максимальной тактовой частотой, а не кэш и быстрая память, поэтому есть надежда на неплохой результат рассматриваемого процессора Zhaoxin.
Так и получилось — с оптимизацией утилиты под архитектуры x86 и ARM, в отличие от LoongArch, дела обстоят неплохо, да и с количеством вычислительных ядер и их частотой у KaiXian всё в порядке. Поэтому результаты KX-7000 оказались на очень высоком уровне — более чем вдвое выше, чем у Kirin 9000C, который, в свою очередь, более чем втрое быстрее Loongson 3A6000, то есть Zhaoxin быстрее последнего и вовсе более чем в семь раз! Да и с Ryzen 5 1500X рассматриваемый сегодня CPU отлично справился, показав результат ровно вдвое быстрее. Но Core i3-12100 всё равно остается быстрейшим и тут, китайский x86-совместимый процессор уступил ему всего лишь 23% — и это очень хороший результат.
| sec | |
|---|---|
| Zhaoxin KX-7000 | 12,4 |
| Kirin 9000C | 14,4 |
| Loongson 3A6000 | 9,9 |
| Core i3-12100 | 6,3 |
| Ryzen 5 1500X | 10,9 |
Bork — маленькая кроссплатформенная утилита для шифрования файлов, написанная на Java. Тест измеряет количество времени, затрачиваемое на шифрование файла-примера. Не очень понятен метод шифрования, но аппаратное ускорение шифрования на поддерживающих эту возможность CPU не поддерживается, судя по результатам всех процессоров.
Поэтому в случае конкретно этой утилиты KaiXian KX-7000 расположился ровно между Kirin 9000C и Loongson — лучше первого, но хуже второго. Похоже, что бенчмарк одинаково неважно оптимизирован под все представленные вычислительные архитектуры. Результат для Zhaoxin по сравнению с западными CPU также не очень хорош, китайский процессор оказался на 14% медленнее процессора Ryzen 5 1500X, и уступил процессору Intel ровно вдвое.
| All algo, MiB/s | |
|---|---|
| Zhaoxin KX-7000 | 1046,5 |
| Kirin 9000C | 1161,9 |
| Loongson 3A6000 | 537,1 |
| Core i3-12100 | 2025,5 |
| Ryzen 5 1500X | 1296,1 |
Crypto++ — библиотека с открытым исходным кодом для C++, предназначенная для работы с различными криптоалгоритмами. Поддерживается большое количество алгоритмов, в случае x86-процессоров поддерживается расширение AES-NI, да и под возможности ARM наверняка сделали оптимизации, в отличие от LoongArch. Мы использовали один общий результат для всех поддерживаемых тестовым ПО алгоритмов.
Рассматриваемый сегодня китайский процессор оказался чуть медленнее Kirin 9000C — на 11%, а вот Loongson 3A6000 отстал от изделия Zhaoxin ровно в два раза. По сравнению с западными условными конкурентами порадоваться особо нечему — китайский CPU в этом тесте не смог опередить даже Ryzen 5 1500X, не говоря уже о Core i3-12100, который привычно впереди всех, и почти вдвое быстрее чем KaiXian KX-7000.
| RSA4096, sign/s | SHA512, MB/s | AES-256-GCM, MB/s | |
|---|---|---|---|
| Zhaoxin KX-7000 | 796,2 | 1762,5 | 28225,0 |
| Kirin 9000C | 753,6 | 2413,2 | 1086,5 |
| Loongson 3A6000 | 364,3 | 1006,4 | 648,0 |
| Core i3-12100 | 1408,2 | 2063,1 | 25874,0 |
| Ryzen 5 1500X | 750,8 | 1397,5 | 14636,9 |
Последний тест раздела — OpenSSL. Это криптографическая библиотека с открытым исходным кодом, хорошо известная из-за расширения SSL/TLS, используемого в веб-протоколе HTTPS. Она поддерживает большинство алгоритмов хеширования, шифрования и популярных криптографических стандартов, мы использовали два варианта: RSA4096 и SHA512, скорость в которых измеряется по-разному — в первом случае в количестве подписей в секунду, во втором — МБ/с.
Хоть и не во всех подтестах, но производительность x86-совместимого китайского CPU в этом случае весьма неплоха, а уж в AES он так и вовсе стал лидером, чуть ли не впервые за все тесты, обогнав даже лучший в сравнении западный процессор в лице Core i3-12100! Понятно, что Ryzen 5 1500X медленнее, но чтобы почти вдвое — такого тоже еще не было. Похоже, что с ускорением AES у китайского процессора Zhaoxin всё очень хорошо. А вот в других подтестах дела похуже, в SHA512 и RSA4096 он быстрее процессора AMD, но уступает решению Intel, причем во втором случае целых 77%.
Понятно, что рассматриваемая сегодня модель в AES просто разрывает остальные китайские CPU, она в 26 и 44 раза (!!!) быстрее справилась с задачей по сравнению с Kirin и Loongson соответственно. В первом подтесте RSA процессор KaiXian KX-7000 также впереди соотечественников, но уже лишь на 6% и 118%. Подтест SHA дает ему победу только над Loongson, а процессор Huawei обошел KX-7000 на 37%. И всё же, результаты в OpenSSL-бенчмарке можно назвать весьма удачными для CPU компании Zhaoxin, в этом тесте он вполне на уровне Zen 1 и Core 12-го поколения, пусть и не самых мощных моделей.
Сжатие и распаковка
Сжатие и распаковка данных в архивах известна большинству пользователей, как и наиболее яркие представители современных архиваторов. Мы воспользовались тестами некоторых из них, в том числе наиболее распространенными на системах Unix/Linux.
| Compression, sec | |
|---|---|
| Zhaoxin KX-7000 | 49,5 |
| Kirin 9000C | 59,8 |
| Loongson 3A6000 | 55,1 |
| Core i3-12100 | 29,8 |
| Ryzen 5 1500X | 44,7 |
Gzip — популярный в Unix-системах формат сжатия без потерь методом Deflate (комбинация алгоритмов LZ77 и Хаффмана). Тест измеряет время сжатия двух копий исходных кодов ядра Linux 4.13. Судя по результатам различных систем в наших прошлых материалах, влияния пропускной способности памяти тут практически нет.
Китайский процессор Zhaoxin справился с работой явно побыстрее Loongson 3A6000 и Kirin 9000C — на 11% и 21% соответственно, и он даже недалек от Ryzen 5 1500X, проиграв тому около 11%. Так что даже по сравнению с процессором AMD у рассматриваемого CPU всё довольно неплохо с показателем IPC. Всё бы хорошо, но Core i3-12100 еще быстрее, причем заметно — сразу на 66%, а если еще учесть то, что это давно устаревшие западные процессоры, то понятно, что китайцам еще есть над чем поработать.
| Compression, MIPS | Decompression, MIPS | |
|---|---|---|
| Zhaoxin KX-7000 | 25696 | 25230 |
| Kirin 9000C | 26655 | 28403 |
| Loongson 3A6000 | 23849 | 20697 |
| Core i3-12100 | 44880 | 27073 |
| Ryzen 5 1500X | 27300 | 23159 |
Архиватор 7-zip весьма популярен на разных системах и интересен довольно эффективным и требовательным к вычислительной мощности методом сжатия. Еще он любопытен тем, что тест кроссплатформенный и его результаты вполне можно сравнивать и при использовании разных операционных систем. При сжатии обычно есть зависимость от пропускной способности памяти, а при распаковке она гораздо ниже.
В этом тесте результаты рассматриваемого сегодня процессора Zhaoxin можно назвать... средними. Можно было бы ожидать большего, с учетом тактовой частоты, но и меньшего — с учетом не лучшей подсистемы кэширования и вялого контроллера памяти. Если говорить о сжатии, то китайский CPU справляется с работой на 8% быстрее Loongson, но на 4% медленнее Kirin. Понятно, что западные процессоры быстрее, но Ryzen 5 1500X довольно близок к китайцам — он лишь на 6% быстрее KaiXian KX-7000, и по показателю IPC они с процессором AMD близки. И снова всё бы хорошо, но Core i3-12100 то при сжатии быстрее на впечатляющие 75%.
Распаковка интересна тем, что и Intel тут не так силен, а лучше всех выступил Kirin 9000C. Последний на 13% быстрее рассматриваемого процессора Zhaoxin, который быстрее Loongson 3A6000 на 22%, в свою очередь. Китайский x86-совместимый CPU лишь на 8% медленнее Core i3-12100, зато на 9% быстрее процессора Ryzen 5 1500X. Так что по показателю количества исполняемых за такт инструкций процессор Zhaoxin не так уж плох.
| Compression, MB/s | Decompression, GB/s | |
|---|---|---|
| Zhaoxin KX-7000 | 24,2 | 1,91 |
| Kirin 9000C | 25,7 | 2,55 |
| Loongson 3A6000 | 25,1 | 2,11 |
| Core i3-12100 | 40,4 | 4,38 |
| Ryzen 5 1500X | 27,2 | 3,21 |
Очередной тест сжатия измеряет время сжатия и распаковки образцового файла silesia.tar при помощи алгоритма сжатия LZ4, который относится к семейству методов сжатия LZ77 — это сжатие данных без потерь, ориентированное на высокую скорость сжатия и распаковки. Он сжимает с меньшей степенью сжатия, чем классический gzip, зато по скорости гораздо быстрее. Мы использовали в своих тестах уровень сжатия Level 9, сравнивая скорость сжатия и распаковки.
По скорости сжатия KaiXian KX-7000 оказался хуже Kirin 9000C и Loongson 3A6000, пусть и не сильно — на 6% и 4% соответственно. Все они медленнее западных процессоров, сегодняшний герой уступил Ryzen 5 1500X около 12%, а Core i3-12100 опередил китайца при сжатии информации сразу на 67%. Увы, всё же с показателем количества инструкций, исполняемых за такт, и у этого китайского CPU не всё ладно — явно есть проблемы с вычислительной эффективностью из-за не лучшей работы тех же кэшей, да и от контроллера памяти она зависит.
Распаковка же происходит значительно быстрее, и она не зависит от пропускной способности ОЗУ, в отличие от сжатия, но KaiXian KX-7000 и тут умудрился всем проиграть — Kirin 9000C быстрее него на треть, а Loongson — на 10%. Неудивительно, что Ryzen 5 в распаковке на 68% быстрее, а Core i3 и вовсе сразу в 2,3 раза производительнее.
| Compression, MB/s | Decompression, GB/s | |
|---|---|---|
| Zhaoxin KX-7000 | 3,98 | 0,56 |
| Kirin 9000C | 4,19 | 0,62 |
| Loongson 3A6000 | 4,87 | 0,69 |
| Core i3-12100 | 7,26 | 1,42 |
| Ryzen 5 1500X | 5,96 | 0,89 |
Этот тест сжатия измеряет время для сжатия и распаковки всё того же файла-примера silesia.tar при помощи метода Zstd (Zstandard) — это алгоритм сжатия данных без потерь, разрабатываемый при поддержке Facebook, он сочетает словарный алгоритм сжатия данных типа LZ77 и эффективное энтропийное кодирование типа ANS, сходное с кодом Хаффмана. Для тестов мы использовали уровень сжатия Level 19 Long.
Рассматриваемый сегодня процессор Zhaoxin показал производительность при сжатии в этом формате даже еще хуже, снова став худшим в очередном сравнении. Kirin 9000C быстрее сегодняшнего героя на 5% при сжатии и на 11% при распаковке, а Loongson 3A6000 был быстрее на 22% и 23% соответственно. С западными Core i3-12100 и Ryzen 5 1500X сравнение еще печальнее — процессор Intel при сжатии на 82% быстрее, а AMD — на 50%. С распаковкой дела хуже, KaiXian KX-7000 по ее скорости на 59% медленнее решения AMD, а Core i3-12100 сразу в 2,5 раза быстрее.
| Compression, sec | Decompression, sec | |
|---|---|---|
| Zhaoxin KX-7000 | 27,3 | 15,4 |
| Kirin 9000C | 27,5 | 16,5 |
| Loongson 3A6000 | 30,8 | 13,3 |
| Core i3-12100 | 14,0 | 8,1 |
| Ryzen 5 1500X | 20,3 | 12,7 |
Еще один известный формат сжатия — многопоточная реализация bzip2, реализация алгоритма Барроуза — Уилера. Сжимает большинство файлов эффективнее, но медленнее по сравнению с традиционными gzip и zip, а для нас важнее всего, что он работает с существенной нагрузкой на CPU и распараллелен в случае современной версии. Бенчмарк измеряет время сжатия и распаковки файла FreeBSD-13.0-RELEASE-amd64-memstick.img методом Parallel BZIP2. Есть явное влияние ПСП на скорость сжатия, да и производительность распаковки немного от нее также зависит.
Дела KaiXian KX-7000 в этом тесте уже чуть лучше — он чуть быстрее Kirin, а с Loongson сравнение неоднозначное. Если по отношению к процессору Huawei рассматриваемый сегодня Zhaoxin чуть быстрее и при сжатии данных и при их распаковке — на 1% и 7% соответственно, то с Loongson странно — при сжатии данных последний хуже на 13%, а при распаковке он впереди KX-7000 на 16%. Западные процессоры быстрее китайского x86-совместимого оба, Ryzen 5 1500X на 34% и 21% при сжатии и распаковке, а процессор Intel сжимает файл почти вдвое быстрее, а распаковывает — на 90% производительнее. Снова решение Zhaoxin не смогло порадовать нас сильным результатом.
| Sec | |
|---|---|
| Zhaoxin KX-7000 | 36,5 |
| Kirin 9000C | 38,4 |
| Loongson 3A6000 | 29,0 |
| Core i3-12100 | 18,6 |
| Ryzen 5 1500X | 28,8 |
Последним тестом раздела будет время распаковки архива .tar.xz установочных файлов веб-браузера Mozilla Firefox 84.0. Небольшое влияние пропускной способности памяти на результаты распаковки есть, как показали наши предыдущие тесты.
Firefox распаковывается на рассматриваемом китайском CPU медленнее всех, кроме Kirin 9000C — последний уступил сегодняшнему герою лишь 5%, а вот Loongson 3A6000 справился с распаковкой на 26% быстрее, не говоря уже о западных процессорах. Впрочем, Ryzen 5 1500X тут почти на равных с Loongson, а вот Core i3-12100 опередил KaiXian KX-7000 почти в два раза — частенько мы видим примерно такое его преимущество, обусловленное как лучшими показателями вычислительных ядер, так и лучшей подсистемой кэширования данных, а также с учетом применения DDR5-памяти, довольно важной при распаковке данных. А Zhaoxin вроде бы поддерживает такую память, но почему-то в системах с ним используется лишь DDR4.
Компиляция и разработка
Раздел пусть и не слишком объемный, и даже не самый востребованный — вряд ли среди наших читателей велика доля разработчиков программного обеспечения, но всё же довольно интересный, так как китайские процессоры на разных архитектурах в настольных ПК сравнительно недавно появились в широком использовании, и определенный интерес к разработке ПО для них наверняка есть, особенно в том же Китае, который переходит на всё свое. Проверяем, как у очередного китайского CPU дела обстоят с компиляцией кода, сборкой приложений и другими задачами по теме разработки ПО.
| sec | |
|---|---|
| Zhaoxin KX-7000 | 426,7 |
| Kirin 9000C | 403,5 |
| Loongson 3A6000 | 453,4 |
| Core i3-12100 | 187,9 |
| Ryzen 5 1500X | 310,1 |
Build2 — это кроссплатформенный набор инструментов для сборки кода C/C++. Первый тест раздела измеряет время установки набора инструментов для сборки Bulid2 из исходного кода. Влияния пропускной способности памяти на результаты этого теста практически нет, как мы поняли по прошлым исследованиям.
KaiXian KX-7000 и тут особо нечем похвастать, по скорости сборки ПО в этом тесте он между Loongson 3A6000 и Kirin 9000C. Процессор Zhaoxin на 6% быстрее одного своего китайского собрата и настолько же медленнее другого. К западным процессорам все они не приблизились, Ryzen 5 1500X собрал код быстрее на 38%, а Core i3-12100 и вовсе сделал это за в 2,3 раза меньшее время. Так что в этом тесте особой скоростью Zhaoxin не блещет на фоне своих китайских собратьев, несмотря на свою x86-совместимость.
| ms | |
|---|---|
| Zhaoxin KX-7000 | 1772 |
| Kirin 9000C | 1311 |
| Loongson 3A6000 | 1874 |
| Core i3-12100 | 611 |
| Ryzen 5 1500X | 1338 |
PyBench — тест общей производительности, вызывающий различные функции, реализованные с использованием Python. Подсчитывается общее время результатов теста для таких функций, как BuildinginFunctionCalls и NestedForLoops — общий результат дает приблизительную оценку средней производительности Python в системе.
И тут всё даже еще хуже для KaiXian KX-7000 — рассматриваемый китайский процессор оказался чуть быстрее лишь Loongson 3A6000, разница между ними составила всего 6%. Зато тому же Kirin 9000C его x86-совместимый собрат по происхождению проиграл целых 35%, что печально. Примерно настолько же рассматриваемый CPU опередил Ryzen 5 1500X, а ведь этой архитектуре AMD уже много лет. Ну а Core i3-12100 и тут лидирует с большим запасом — он быстрее KX-7000 почти втрое.
| Eigen (linear algebra library), sec | Erlang (programming language), sec | |
|---|---|---|
| Zhaoxin KX-7000 | 295,7 | 222,3 |
| Kirin 9000C | 114,1 | 254,3 |
| Loongson 3A6000 | 114,8 | 228,4 |
| Core i3-12100 | 47,3 | 122,2 |
| Ryzen 5 1500X | 84,5 | 185,5 |
Завершают этот небольшой раздел сразу два теста времени компиляции: всех примеров из Eigen — библиотеки линейной алгебры C++ и Erlang — языка программирования и среды выполнения для масштабируемых программных систем реального времени. В этих бенчмарках просто замеряется время компиляции указанных проектов, оно выдается в секундах. Влияние ПСП тут присутствует, но оно не слишком велико.
Беда производительности KaiXian KX-7000 в этом разделе лишь усугубилась, по скорости компиляции он с треском проиграл всем, и особенно плох был при компиляции библиотеки Eigen по какой-то непонятной причине. Kirin 9000C и Loongson 3A6000 справились с этой работой быстрее в 2,6 раза, а вот во втором тесте Zhaoxin опередил их на 14% и 3% соответственно. Неудивительно, что Ryzen 5 1500X был быстрее даже во втором случае — на 19%, а в Eigen — в 3,5 раза. С Core i3-12100 всё как обычно, он заметно быстрее на 82% и в 6 (шесть!) раз быстрее, так что до уровня производительности даже старых западных CPU рассматриваемому решению Zhaoxin очень далеко.
Высокопроизводительные вычисления
Неоднозначный тестовый раздел — с одной стороны, именно высокопроизводительные вычисления и предъявляют больше всего требований к мощи процессоров, а с другой — вряд ли кто-то всерьез будет использовать процессор, предназначенный для настольных ПК начального уровня, в подобных задачах. Но нам интересны тесты китайских процессоров в этом разделе потому, что у всех производителей есть и серверные CPU той же архитектуры с большим количеством ядер, и по скорости настольных решений вполне можно прикинуть и то, что даст вычислительная архитектура компаний в целом, а не только в виде CPU для настольных ПК.
| Figure of Merit | |
|---|---|
| Zhaoxin KX-7000 | 88679230 |
| Kirin 9000C | 121489900 |
| Loongson 3A6000 | 121316367 |
| Core i3-12100 | 370135400 |
| Ryzen 5 1500X | 265814650 |
Первый тест раздела Algebraic Multi-Grid (AMG) — параллельный алгебраический многосеточный решатель для линейных систем на неструктурированных сетках. На выходе тест дает некое значение, указывающее на итоговую производительность, и чем оно выше — тем выше скорость вычислений. Как и ожидалось от бенчмарков научных вычислений, на результат заметно влияет пропускная способность памяти.
Процессор KaiXian KX-7000 снова не смог нас порадовать, став самым медленным среди протестированных CPU. Kirin 9000C и Loongson 3A6000 в первом тесте раздела очень близки и показали скорость на 37% быстрее, что довольно много. Но всем китайским решениям по показателю количества выполняемых инструкций за такт в этом тесте слишком далеко даже до Ryzen 5, не говоря уже о Core i3 12-го поколения. Первый быстрее решения Zhaoxin в три раза, а далеко не новый процессор Intel опередил китайский x86-процессор в этом тесте сразу в 4,2 раза.
| 104 104 104 runtime 60, GFLOP/s | |
|---|---|
| Zhaoxin KX-7000 | 1,63 |
| Kirin 9000C | 0,79 |
| Loongson 3A6000 | 1,59 |
| Core i3-12100 | 6,93 |
| Ryzen 5 1500X | 5,29 |
Тест High Performance Conjugate Gradient (HPCG) решает систему линейных алгебраических уравнений с разреженной квадратной матрицей большой размерности методом сопряженных градиентов с предобуславливателем Гаусса-Зейделя. Реализация алгоритма выполнена с использованием MPI и OpenMP, так что многоядерные CPU поддерживаются. В тесте также есть заметное влияние пропускной способности памяти, процессоры при разной тактовой частоте могут показывать идентичные показатели производительности.
Скорость работы рассматриваемого сегодня китайского x86-совместимого процессора Zhaoxin снова на низком уровне, хотя и он смог опередить Kirin 9000C в этот раз сразу вдвое, это может быть связано с нехваткой объема памяти у последнего (решение Huawei имеет встроенную прямо на SoC память объемом лишь в 8 ГБ, увеличить который невозможно). А вот Loongson 3A6000 оказался на таком же уровне производительности, разница между ними менее 3%.
Западные CPU далеко впереди и в этот раз, скорость KaiXian KX-7000 в этом тесте в 3,2 раза ниже производительности Ryzen 5 1500X и более чем в четыре раза рассматриваемый китайский процессор отстал от Core i3-12100 — очередной печальный результат. Возможно, в менее требовательных тестах к памяти и кэшу очередной китайский процессор и покажет результаты получше, но тоже далеко не факт.
| MFLOPs | |
|---|---|
| Zhaoxin KX-7000 | 2662 |
| Kirin 9000C | 3831 |
| Loongson 3A6000 | 3272 |
| Core i3-12100 | 7660 |
| Ryzen 5 1500X | 3782 |
Бенчмарк Himeno — линейный решатель давления Пуассона, использующий точечный метод Якоби, который выдает результирующую производительность в мегафлопах. Тут также есть значительное влияние пропускной способности памяти, но не полный упор в нее — процессоры AMD и Intel при разной частоте показывали заметно отличающиеся результаты в наших ранних тестах.
В этом тесте KaiXian KX-7000 снова позади всех, Kirin 9000C оказался на 44% быстрее него, а Loongson 3A6000 — на 23%, и всё это не может радовать. Ryzen 5 1500X тут примерно на одном уровне с процессором Huawei, а точнее на 42% быстрее, так что рассматриваемый китайский процессор очень далек даже от устаревшего семейства Zen 1. Если посмотреть на результаты более нового Core i3-12100 с памятью DDR5, то печаль становится лишь больше — западный процессор в 2,9 раза быстрее.
| Dust2D, sec | Gas, sec | |
|---|---|---|
| Zhaoxin KX-7000 | 370,8 | 48,8 |
| Kirin 9000C | 1570,1 | 286,7 |
| Loongson 3A6000 | 303,0 | 44,7 |
| Core i3-12100 | 218,7 | 23,7 |
| Ryzen 5 1500X | 337,8 | 36,8 |
Mocassin (Monte Carlo Simulations of Ionised Nebulae) — тест моделирования ионизированных туманностей методом Монте-Карло. Мы используем два варианта теста, один из которых сложнее и дольше выполняется, в результате получая время решения в секундах. Влияние ПСП тут тоже есть, но не такое большое, как в предыдущих тестах.
В этом тесте рассматриваемый нами сегодня китайский процессор опередил однокристальную систему HiSilicon в 4-6 раз, но... лишь по причине жесткой нехватки оперативной памяти в случае системы на основе Kirin 9000C со встроенными на однокристальную систему микросхемами памяти вдвое меньшего объема. Тот же Loongson 3A6000 быстрее на 22% и 9% для двух подтестов. Сравнение с западными процессорами не самое печальное, Ryzen 5 1500X лишь на 10% и 33% быстрее, а вот Core i3-12100 всё равно заметно производительнее всех — на 70% и 106% соответственно.
| 3D FFT, Mop/s | Embarassingly Parallel, Mop/s | |
|---|---|---|
| Zhaoxin KX-7000 | 8272 | 285,4 |
| Kirin 9000C | 235 | 48,9 |
| Loongson 3A6000 | 2108 | 100,9 |
| Core i3-12100 | 13960 | 269,2 |
| Ryzen 5 1500X | 8990 | 146,0 |
NAS Parallel Benchmarks (NPB) — тест, разработанный NASA для высокопроизводительных компьютерных систем, который использует несколько различных задач разной сложности и размера. Мы выбрали два варианта из предлагаемых бенчмарком, его результаты выдаются в виде количества операций в секунду (миллионов в секунду). Явное влияние ПСП есть только в первом подтесте.
Сравнивать KaiXian KX-7000 с Kirin 9000C снова нет особого смысла, тут можно повторить написанное при анализе результатов предыдущего теста — 8 ГБ памяти у второго CPU тут явно не хватает, поэтому и его результат в несколько раз хуже, чем у процессора Zhaoxin. Но x86-совместимый китайский процессор в этом тесте неплох, в 3D-варианте быстрого преобразования Фурье (3D FFT) он показал почти вчетверо лучшую производительность, чем Loongson.
Удивительно, что KX-7000 в первом тесте был недалек и от Ryzen 5 1500X, проиграв тому лишь 9%. Понятно, что Core i3-12100 быстрее — почти на 70%. Со вторым тестом Zhaoxin справился в 2,8 раза лучше Loongson, но куда интереснее его сравнение с западными процессорами — он вдруг смог опередить даже Core i3, пусть и всего на 6%, а уж Ryzen 5 проиграл ему почти вдвое — вот это неожиданность!
| CUTCP, sec | MRI Gridding, sec | Stencil, sec | LBM, sec | |
|---|---|---|---|---|
| Zhaoxin KX-7000 | 6,8 | 111,8 | 54,3 | 102,7 |
| Kirin 9000C | 9,4 | 188,7 | 18,8 | 153,6 |
| Loongson 3A6000 | 17,1 | 35,9 | 46,3 | 197,2 |
| Core i3-12100 | 7,6 | 38,9 | 13,8 | 62,4 |
| Ryzen 5 1500X | 7,1 | 65,5 | 17,0 | 117,3 |
Parboil — набор тестов исследовательской группы Университета Иллинойса для измерения производительности вычислительных архитектур, сценарии Parboil поддерживают многопроцессорные среды OpenMP, OpenCL и CUDA — естественно, мы использовали только OpenMP-вариант в четырех подтестах. Везде подсчитывается время, потраченное на исполнение задачи. Влияние ПСП есть не во всех подтестах, но в некоторых оно значительное и дает весомую разницу в производительности.
Впечатления от KaiXian KX-7000 тут смешанные, кое-где он явно получше и Loongson и Kirin, иногда даже вдвое, но в других подтестах Zhaoxin снова проваливается до последнего места, как в тесте Stencil, где он проиграл тому же Kirin почти втрое, а от Core i3 отстал аж в четыре раза. В подтесте MRI Gridding рассматриваемый x86-совместимый процессор от китайцев был быстрее лишь Loongson, в несколько раз уступив западным решениям, в LBM справился с задачей на 90% быстрее Loongson и на 50% лучше Kirin, опередив даже Ryzen 5 на 14% и уступив лишь Core i3, пусть и сразу 64%. А вот в подтесте CUTCP процессор Zhaoxin опередил даже западные CPU на несколько процентов, выиграв у Kirin 38% и обогнав Loongson в 2,5 раза, так что проблески скорости у KaiXian KX-7000 иногда наблюдаются.
| CFD Solver, sec | LavaMD, sec | Streamcluster, sec | HotSpot3D, sec | |
|---|---|---|---|---|
| Zhaoxin KX-7000 | 66,4 | 646,4 | 54,4 | 164,9 |
| Kirin 9000C | 71,3 | 683,4 | 35,7 | 0,0 |
| Loongson 3A6000 | 51,7 | 806,8 | 79,4 | 746,5 |
| Core i3-12100 | 24,9 | 385,8 | 15,5 | 67,2 |
| Ryzen 5 1500X | 43,6 | 676,0 | 25,2 | 118,1 |
Rodinia — пакет для ускорения ресурсоемких приложений при помощи CUDA, OpenMP и OpenCL. Как и в предыдущем тесте, мы использовали только OpenMP-вариант — из-за принципиального отсутствия возможности ускорения вычислений на GPU. Результат четырех подтестов выводится в секундах, чем меньше время исполнения, тем лучше. Явное влияние ПСП на результаты наблюдалось в половине подтестов — первом и третьем.
Тут тоже всё зависит от подтеста, в каких-то Zhaoxin смог справиться со своими китайскими собратьями, но в других — нет. Неплох от в подтесте HotSpot3D, который вовсе не работал на Kirin из-за нехватки памяти, а Loongson в нем показал очень слабый результат, и KX-7000 опередил его сразу в 4,5 раза! В решателе CFD x86-совместимый «китаец» быстрее Kirin на 7%, но медленнее Loongson на 28%, в LavaMD быстрее обоих — на 6% и 25% соответственно. В подтесте Streamcluster рассматриваемый CPU быстрее Loongson на 46%, а вот Kirin уже быстрее него на 52% — так что сравнение китайцев друг с другом не приносит однозначного результата, у них есть свои сильные стороны.
Core i3-12100 и Ryzen 5 1500X же явно побыстрее, и первый — порой сразу в несколько раз. Очень редко рассматриваемый сегодня китайский процессор показывал скорость на уровне Ryzen или даже быстрее его — на 5% быстрее в LavaMD, а в остальных тестах серьезно уступил процессору AMD. Решение компании Intel всегда было быстрее — в 2,7, 1,7, 3,5 и 2,5 раза для четырех подтестов соответственно. Так что налицо недостатки производительности Zhaoxin, указывающие на аппаратные проблемы в виде архитектурных недостатков, так как сослаться на программную оптимизацию при условии x86-совместимого процессора уже не получится.
Молекулярная динамика
В общем-то, эти тесты также относятся к высокопроизводительным вычислениям, которые мы уже рассмотрели в предыдущем пункте (да и вычислительная гидродинамика частично и там тоже была), но мы решили вынести несколько тестов в отдельный подраздел, так как их получилось довольно много.
| clover_bm, sec | |
|---|---|
| Zhaoxin KX-7000 | 249,5 |
| Kirin 9000C | 251,3 |
| Loongson 3A6000 | 328,7 |
| Core i3-12100 | 97,9 |
| Ryzen 5 1500X | 163,7 |
CloverLeaf — это тест гидродинамики по методу Лагранжа-Эйлера, используется версия OpenMP для многопоточных процессоров. Мы взяли самый простой расчет clover_bm, в результате работы теста выдается время на его исполнение в секундах. Влияние ПСП на результат теста ощутимое, так что нужно это учитывать.
Процессор KaiXian KX-7000 показал скорость почти точно такую же, что Kirin 9000C, и оба CPU явно быстрее Loongson 3A6000 — более чем на 30%, что довольно немало. Вероятнее всего, сказывается недостаток оптимизации ПО под специфические особенности китайского процессора с самой редкой собственной архитектурой. Рассматриваемый сегодня процессор Zhaoxin в этом тесте в полтора раза медленнее процессора Ryzen 5 1500X, а модель Core i3-12100 оказалась и вовсе более чем в 2,5 раза производительнее рассматриваемого сегодня x86-совместимого процессора китайского производства — увы, результаты нерадостные.
| sec | |
|---|---|
| Zhaoxin KX-7000 | 35,6 |
| Kirin 9000C | 24,9 |
| Loongson 3A6000 | 31,3 |
| Core i3-12100 | 13,6 |
| Ryzen 5 1500X | 22,2 |
Dolfyn — бенчмарк современных методов численного моделирования вычислительной гидродинамики (CFD). Тест измеряет время выполнения демонстрационных программ вычислительной гидродинамики, поставляемых в комплекте — выводится время, потраченное на расчеты. Влияние ПСП в этом тесте небольшое, в отличие от тактовой частоты CPU.
В этом тесте процессор компании Zhaoxin вообще стал худшим в сравнении. Он проиграл Kirin 9000C целых 43%, и даже Loongson был быстрее на 14%. Если же сравнивать KX-7000 с западными CPU, китаец совсем плох — он показал производительность на 60% хуже Ryzen 5 1500X и в 2,6 раза уступил процессору Core i3-12100 — то есть, показатель количества исполняемых за такт инструкций у KaiXian KX-7000 тут совсем плох — уже во втором тесте раздела.
| Rhodopsin Protein, ns/day | |
|---|---|
| Zhaoxin KX-7000 | 3,46 |
| Kirin 9000C | 0,54 |
| Loongson 3A6000 | 2,35 |
| Core i3-12100 | 4,46 |
| Ryzen 5 1500X | 2,60 |
Large-scale Atomic/Molecular Massively Parallel Simulator (LAMMPS) — пакет для классической молекулярной динамики, применяемый для сложных расчетов. На многопроцессорных системах используется интерфейс MPI, и для наших тестов мы выбрали модель Rhodopsin Protein. Влияние пропускной способности памяти в этом бенчмарке невелико, судя по прошлым результатам.
А вот тут KaiXian KX-7000 оказался весьма быстрым — ладно процессор Kirin 9000C, который показал очень низкий результат в этом тесте более чем в 6 раз хуже — из-за нехватки памяти, которой у этой системы было вдвое меньше, но даже Loongson 3A6000 уступил рассматриваемому сегодня процессору почти в полтора раза. x86-совместимый китайский процессор Zhaoxin показал результат на треть лучше Ryzen 5 1500X в этом тесте, так что по IPC тут всё очень неплохо. Хотя Core i3-12100 всё равно еще почти на 30% быстрее, так что китайцам всё еще есть над чем работать, учитывая преклонный возраст этих западных CPU.
| z/s | |
|---|---|
| Zhaoxin KX-7000 | 2412 |
| Kirin 9000C | 116 |
| Loongson 3A6000 | 934 |
| Core i3-12100 | 2048 |
| Ryzen 5 1500X | 1165 |
Livermore Unstructured Lagrangian Explicit Shock Hydrodynamics (LULESH) — трехмерное неструктурированное гидродинамическое моделирование Лагранжа для решения стандартной аналитической задачи Седова. ПСП почти не сказывается на производительности и ее влиянием в этом конкретном тесте можно пренебречь.
Китайский x86-совместимый процессор снова смог удивить — и даже не тем, что он в 20 раз быстрее Kirin 9000C (это как раз понятно почему — снова сказался меньший объем памяти в этой системе), и не тем, что Loongson оказался медленнее более чем в 2,5 раза. Удивление вызвал тот факт, что в этом тесте KaiXian KX-7000... быстрее всех вообще. И если победы над Ryzen 5 1500X бывали, то чтобы опередить Core i3-12100, нужно было очень постараться. И у Zhaoxin получилось — процессор AMD в этом тесте был медленнее вдвое, а Intel проиграл весомые 18%. В этом тесте по показателю количества инструкций за такт Zhaoxin чудо как хорош!
| sedovbig, sec | leblancbig, sec | |
|---|---|---|
| Zhaoxin KX-7000 | 230,6 | 108,8 |
| Kirin 9000C | 712,8 | 549,8 |
| Loongson 3A6000 | 207,1 | 160,4 |
| Core i3-12100 | 99,3 | 51,6 |
| Ryzen 5 1500X | 136,3 | 100,4 |
Pennant — еще одно приложение для расчета гидродинамики неструктурированных сеток в двумерном представлении. Содержит два разных подтеста, выдает время их расчета в секундах. В этом случае влияние пропускной способности памяти на результаты довольно велико в обоих подтестах, так что учитываем это при анализе.
И снова видим влияние вдвое меньшего объема памяти у системы на основе Kirin 9000C, которая из-за 8 ГБ ОЗУ в очередной раз показала отвратительно низкие результаты в 3-5 раз медленнее, чем KaiXian KX-7000. Loongson, в свою очередь, чуть быстрее в подтесте sedovbig — на 11%, и медленнее аж на 47% в leblancbig. Неплохо, но западные процессоры всё равно быстрее рассматриваемого сегодня китайца — Ryzen 5 1500X на 69% и 8% для первого и второго подтеста соответственно, а Core i3-12100 и вовсе в 2,1-2,3 раза производительнее, в зависимости от подтеста. Так что на фоне соотечественников Zhaoxin может и неплох, но даже до старых западных CPU ему далеко.
| 129 Cells, sec | |
|---|---|
| Zhaoxin KX-7000 | 52,1 |
| Kirin 9000C | 149,8 |
| Loongson 3A6000 | 65,3 |
| Core i3-12100 | 29,4 |
| Ryzen 5 1500X | 49,8 |
Ну и последний бенчмарк раздела. Incompact3d — высокопроизводительный код на основе Fortran-MPI для решения системы уравнений Навье-Стокса для несжимаемой жидкости. Используем самый простой вариант со 129 ячейками на направление, результат выводится в потраченных на расчет секундах. Влияние ПСП тут также достаточно велико, как и для многих других тестов этого и предыдущего разделов с высокопроизводительными вычислениями.
Дела KaiXian KX-7000 на фоне Kirin 9000C всё так же хороши, ведь китайский конкурент в модификации с 8 ГБ памяти провалил очередной тест из-за нехватки ОЗУ, уступив x86-совместимому собрату почти втрое. Loongson 3A6000 в этот раз был медленнее рассматриваемого CPU на четверть, так что дела Zhaoxin сравнительно неплохи. Западные CPU впереди, но Ryzen 5 1500X обошел сегодняшнего героя лишь на 5%, а вот Core i3-12100 был быстрее на весомые 77%. Отставание всё же велико, особенно с учетом того, что западные процессоры из нашего сравнения появились на рынке много лет назад, а актуальными являются уже совсем другие поколения AMD и Intel.
Машинное обучение
Мы не могли обойти и модную в наше время тему весьма ресурсоемких вычислений, связанных с машинным обучением. Теста в этом разделе будет всего два, но они интересны даже несмотря на то, что для подобных вычислений всё чаще используют куда эффективнее работающие в таких условиях графические процессоры, но и универсальные CPU находят свое применение.
| Score | |
|---|---|
| Zhaoxin KX-7000 | 195,1 |
| Kirin 9000C | 302,6 |
| Loongson 3A6000 | 162,6 |
| Core i3-12100 | 478,2 |
| Ryzen 5 1500X | 273,5 |
NumPy (Numerical Python) — математическая библиотека с открытым исходным кодом для языка программирования Python. Она поддерживает многомерные массивы, включая матрицы, а также высокоуровневые математические функции по работе с многомерными массивами.
Если бы не Loongson, то Zhaoxin снова стал бы самым медленным процессором сравнения, и если у первого есть отмазка в виде потенциального недостатка оптимизации, то у x86-совместимого CPU ее нет. KaiXian KX-7000 на 20% быстрее Loongson 3A6000, но Kirin 9000C смог обойти сегодняшнего героя на приличные 55%. Даже Ryzen 5 1500X не столь быстр, он впереди Zhaoxin на 40%, а вот Core i3-12100 — самый быстрый процессор сравнения (в очередной раз) и он в 2,5 раза быстрее очередного китайского CPU.
| DenseNet, ms | MobileNet v2, ms | SqueezeNet v2, ms | |
|---|---|---|---|
| Zhaoxin KX-7000 | 10029 | 525,4 | 128,7 |
| Kirin 9000C | 4812 | 379,4 | 76,6 |
| Loongson 3A6000 | 7347 | 538,4 | 106,1 |
| Core i3-12100 | 2449 | 197,1 | 44,2 |
| Ryzen 5 1500X | 4332 | 324,2 | 83,6 |
Это несколько лучше подходящий для раздела тест. TNN — высокопроизводительная кроссплатформенная платформа глубокого обучения с открытым кодом, созданная Tencent. Она хорошо масштабируется от мобильных устройств до мощных систем и серверов на основе GPU. Для простоты мы использовали лишь две модели из предлагаемых в бенчмарке четырех, и на диаграмме дано время исполнения тестовых задач.
Увы, но радоваться нам снова нечему, в этом тесте результат KaiXian KX-7000 оказался снова хуже всех. Zhaoxin уступил процессору Loongson 3A6000 до 36%, в зависимости от подтеста, хотя в одном из них даже выиграл. Kirin 9000C также впереди нашего героя — на 208%, 39% и 68% соответственно. Западные CPU еще быстрее, Ryzen 5 1500X не слишком сильно обошел процессор Huawei, а вот Core i3-12100 быстрее Zhaoxin KaiXian KX-7000 в 4 раза в первом подтесте, в 2,7 раза во втором и почти в 3 раза в третьем. Так что по количеству исполняемых за такт инструкций в этом тесте x86-совместимый китайский CPU далек даже до Zen 1, достать даже таких западных «старичков» снова не получилось.
Выводы
Исходя из результатов тестов и практики использования системы на основе KaiXian KX-7000, мы можем сказать, что очередной китайский процессор для настольных систем получился вполне работоспособным для довольно широкого круга задач домашних и рабочих ПК — несложных и не требующих особой вычислительной мощности, вроде браузера, почты и офиса. Не более того, но и не менее. Сочетание лицензии VIA на процессоры x86-64, вместе с деньгами китайского правительства, дало определенные преимущества компании — Zhaoxin с самого начала использовала модифицированные версии архитектур Centaur Technologies, а не разрабатывала полностью новую архитектуру с нуля. Возможно, Centaur передала Zhaoxin проект своей новой микроархитектуры CNS до покупки части Centaur компанией Intel, и эти наработки вошли в рассматриваемый сегодня процессор.
Понятно, что даже с таким стартом, Zhaoxin было бы очень сложно догнать AMD и Intel, плюс к этому им начали мешать санкции, не позволяющие использовать передовые полупроводниковые производства, находящиеся не на территории материкового Китая. Zhaoxin хоть и унаследовала лицензию на x86-процессоры у VIA, но далека до реальной конкуренции с грандами. Создание высокочастотного ядра с высокой производительностью на такт, отлично работающее во всем спектре применений, является очень сложной задачей. VIA в свое время разумно ушли в свою нишу, не конкурируя с AMD и Intel, но Zhaoxin то приходится стремиться к производству собственных процессоров, замещающих западные во всех сферах — это вопрос государственной важности, продвигаемый китайским правительством. И пусть чипам Zhaoxin не нужно конкурировать с AMD и Intel на мировом рынке, но последние задают уровень производительности и универсальности, которой нужно добиться, чтобы заменить западные процессоры полностью.
Архитектура Century Avenue отличается достаточно современными возможностями, поддерживает внеочередное исполнение команд, имеет оптимизированную кэш-память и подсистему памяти. Модель KX-7000 имеет более высокую тактовую частоту по сравнению с предыдущим поколением и китайскими конкурентами, а также более чем в четыре раза больший объем кэш-памяти, что объясняет прирост скорости по отношению к моделям серии KX-6000. Пусть Zhaoxin и не увеличила количество ядер и потоков в семействе KX-7000, предложив всё те же восемь ядер и восемь потоков, но прирост производительности достигнут архитектурными улучшениями, вызвавшими значительный рост количества исполняемых инструкций за такт. Также KX-7000 принес несколько улучшений платформы по сравнению с KX-6000 — вдвое больший объем памяти стандартов DDR4 и DDR5, совместимость с PCIe 4.0, восемь дополнительных линий PCIe и поддержку USB 4.
Это очень неплохой шаг вперед для развивающейся китайской индустрии, а скорее даже прыжок от сравнительно маломощной архитектуры LuJiaZui. В Century Avenue виден хороший прогресс, это восемь достаточно производительных ядер, работающих на частоте более 3 ГГц с производительностью около уровня AMD Bulldozer — хоть это и не сильно впечатляет на фоне современных западных решений, но это огромный прогресс по сравнению с предыдущими CPU компании. В ядрах Century Avenue есть по два блока FMA по 256 бит, это говорит о том, что Zhaoxin стараются ускорить именно подобные задачи, использующие AVX2. Увы, их подводит довольно слабая и низкопроизводительная подсистема кэширования данных, а также некоторые другие особенности ядер, не позволяющие выжать имеющийся потенциал. L2-кэш в Century Avenue довольно мал, задержки L3-кэша слишком велики, а пропускная способность при чтении данных из оперативной памяти также явно недостаточна для восьми ядер, и всё это негативно сказывается на многих ресурсоемких задачах.
Пользователей обычно интересует и совместимость и производительность, и если с первым у решения Zhaoxin всё в порядке из-за x86-совместимости, то со вторым всё не так радужно на фоне западных CPU. Процессор KaiXian KX-7000 был анонсирован в конце 2023 года, и тогда были ожидания, что он составит конкуренцию для процессоров Intel Core и AMD Ryzen, пусть и не самых передовых моделей. Но, как показали первые же тесты, китайский CPU лишь приблизился к уровню производительности западных моделей многолетней давности. Вот и наше сравнение KX-7000 даже с уже далеко не новыми процессорами Intel Core i3-12100 (2022) и Ryzen 5 1500X (2017) показало, что китайский процессор значительно уступает им и по однопоточной производительности и в многопоточных тестах.
KX-7000 нередко отстает в многопоточных нагрузках даже при большом количестве вычислительных ядер не только от старенького Zen 1, а даже от Bulldozer, а это уже архитектура 2011 года. Однопоточная производительность также не впечатляет, хотя по ней китайский процессор и близок к уровню того же Bulldozer, но однопоточная производительность этого процессора никогда и не была его сильной стороной. KX-7000 спасает то, что ему не нужно биться за сердца западных покупателей, ему достаточно обеспечить базовый комфорт для китайских нетребовательных пользователей несложного ПО. И в этом смысле и однопоточной и многопоточной производительности этого уровня вполне достаточно. Century Avenue далек по показателей производительности от современных решений AMD и Intel даже бюджетного уровня, но это — очередной шаг китайцев в правильном направлении.
По сравнению с предыдущими процессорами компании Zhaoxin новый Century Avenue показывает средний прирост почти до 50% в целочисленных операциях и дает более чем двукратное ускорение вычислений с плавающей запятой — инженерами была проведена неплохая работа, хотя на фоне результатов современных производительных CPU модель KX-7000 удивить не может. Решение Zhaoxin имеет целых восемь ядер, но результаты в многопоточных вычислениях тоже неоднозначны. Даже некоторые программные продукты, использующие большое количество потоков и AVX2-инструкции, не показывают реальных преимуществ китайца — KX-7000 уступает Zen 1 с меньшим количеством ядер. А уж там, где поддержка AVX2 не используется, а исключительно скалярные целочисленные инструкции, вроде задач сжатия данных, западные CPU опережают KX-7000 еще сильнее. Восемь ядер Century Avenue частенько уступают четырем ядрам Skylake, не говоря уже о более новых процессорах типа протестированного нами Core i3-12100. И подобная ситуация, когда Zhaoxin находится скорее где-то на уровне Bulldozer и Skylake, чем Zen 1 и выше, довольно типична. Китайскому процессору явно недостает как тактовой частоты, включая технологии ее временного повышения в зависимости от нагрузки и потребления энергии, так и поддержки одновременной многопоточности.
Большее количество ядер не сильно помогает KX-7000, к тому же процессор не поддерживает многопоточность, каждое ядро обрабатывает лишь один поток, и по общему количеству одновременно выполняемых потоков он даже уступает процессору AMD. Особенно хорошо заметно отставание в играх, для которых важна именно одноядерная производительность. Энергоэффективным его тоже нельзя назвать, потребление энергии у KX-7000 раза в полтора выше уровня Core i3-12100 или Loongson 3A6000, и по энергоэффективности он уступает даже китайскому процессору. Так что KX-7000 в целом еще очень далек даже от устаревших западных CPU, и во многом это связано с далеко не самым передовым техпроцессом, который вынужденно использовался. Но не только, в аппаратном строении также есть недостатки, которые мы описали выше. Да и интегрированная графика в KX-7000 хотя и есть, но она куда слабее той, что встроена в Core i3-12100, не говоря уже о современных AMD APU, но это — отдельный разговор, к которому мы еще вернемся.
Зато процессор KX-7000 неплох по характеристикам предлагаемой платформы — соответствующие процессоры и материнские платы поддерживают такой же объем оперативной памяти и столько же линий PCIe, что и AMD Ryzen серии 7000, а Intel хоть и опережает Zhaoxin по максимальному объему памяти, но те же решения Raptor Lake уступают по количеству линий PCIe (да, KX-7000 не поддерживает PCIe 5.0, но это не проблема для решений такого уровня). И в целом процессор KX-7000 — важный шаг для сравнительно молодой и ограниченной возможностями по производству полупроводниковой промышленности Китая, который стремится обрести независимость от западных технологий. Не забываем, что Zhoaxin — единственная китайская компания, имеющая лицензию на производство x86-совместимых CPU. Это дает их процессорам значительное преимущество, так как они могут использовать уже существующую обширную библиотеку программного обеспечения, разработанного для x86-процессоров. В отличие от ранее протестированных китайских процессоров, при тестах системы на базе KaiXian KX-7000 мы встретили меньше проблем совместимости, хотя они всё же были.
К сожалению, выход новых решений Zhaoxin по политическим причинам происходит с задержками, производство китайских микрочипов на современных производствах тайваньской TSMC уже полностью запрещено, поэтому им приходится ждать освоения продвинутых технологических процессов на китайских производствах, вроде SMIC и уже упомянутой HLMC. Но количество выпускаемых ПК и ноутбуков на основе процессоров серий KX-6000 и KX-7000 растет, эти системы вполне успешно заменяют аналоги на Intel и AMD в настольных ПК, серверах, тонких клиентах и других устройствах. С учетом всех ограничений, KX-7000 являются очень неплохим выбором среди моделей, разработанных и выпущенных в материковом Китае, и значительным прогрессом в собственных китайских CPU.
Но всё же отставание китайцев по технологиям производства — не главное, ведь тот же Ryzen 5 1500X выполнен еще по техпроцессу 14 нм, но показывает производительность в среднем выше уровня KaiXian KX-7000, произведенного по 16-нанометровой технологии, и даже при меньшем количестве ядер. Про Core i3-12100 и не говорим, этот четырехъядерный процессор Intel еще быстрее, а в линейке это один из самых простых продуктов, есть там и процессоры с большим количеством вычислительных ядер и более высокой тактовой частотой. Так что уровень Zhaoxin, несмотря на его x86-совместимость, не слишком далек от того, что мы определили в прошлых материалах о других китайских процессорах — конкурировать с западными решениями они не могут, впереди у них еще очень много работы для достижения такого уровня.




















