Давненько не радовали нас производители плееров чем-нибудь сверхкомпактным и при этом недорогим :) Собственно, у меня даже начало складываться ощущение, что миниатюрные модели как сегмент рынка интересуют лишь I&C и Panasonic, причем изделия последней к недорогим не отнесешь, к тому же, они практически не наблюдаются на необъятных просторах Родины. Однако, как выяснилось, я заблуждался и очень сильно. В районе нового года появился MiniPOP3 РА20 корейской компании Digital Square, одновременно и маленький (что немаловажно), и достаточно дешевый (что позволяет рассматривать его как возможную покупку даже тех, кому размеры и вес не совсем критичны). Ну что ж — сейчас мы его и изучим :)
Предвижу закономерный вопрос: "Плеер появился в начале января, а обзор только сейчас. Почему?" В принципе, он был готов на 99% уже достаточно давно, но вот дернула меня нелегкая проверить одну пришедшую в голову мысль. Если бы я знал, каких трудов и временных затрат (особенно это) мне будет стоить добыча необходимой для данной проверки карты памяти, я предпочел бы проводить эксперименты на ком-нибудь другом, а вы читали бы данный обзор (без этого абзаца, разумеется) не позднее февраля. Но… что выросло, то выросло. Зато один болезненный не только для пользователей (возможно, потенциальных) этого плеера вопрос решен хотя бы частично (пусть и совсем не с тем результатом, как хотелось бы). Но об этом мы поговорим позднее — когда займемся памятью и возможностью ее расширения.
Общие моменты
Применение флэш-памяти закономерно привело к появлению сверхпортативных плееров. Вообще говоря, пользователям кассетных или минидисковых мастодонтов (не говоря уже о CD) практически любой флэшовый плеер кажется маленьким, но эти — еще меньше (прямо как в "Кин-Дза-Дза" — "Да они тут все ржавые!" "А эта — самая ржавая, родной" :)). Все подобные модели имеют общие черты: расширение памяти (не всегда возможное) картами ММС, а иногда и только слоты для этих карт без (т.е. без встроенной памяти), как правило, отсутствие дисплея, ограниченная функциональность, ограниченные возможности управления. Очень часто подобные плееры встраиваются прямо в наушники или другую аппаратуру, а в stand alone исполнении имеют массу до 40 граммов и небольшие линейные размеры.
MiniPOP3 в этом плане не исключение. Впрочем, его габариты и масса фактически предельны для этого класса — 75 х 52 х 15 мм при весе без элементов питания 42 грамма: еще чуть-чуть, и получился бы обычный плеер. Мне вот кажется, что его можно было бы еще немного уменьшить, правда, для этого, возможно, пришлось бы перейти к аккумуляторам типа Stick вместо куда более привычных и распространенных сегодня ААА. Ни о каких стандартах, кроме старого доброго МР3, речи нет. Как и положено плеерам этого класса, о ЖК-экране придется забыть, следя за состоянием плеера при помощи двух светодиодных индикаторов. Шесть кнопок, рекордное количество ползунков (целых три) мини-разъем USB (совсем нестандартный), разъем для наушников, да отсек для карт расширения стандартного типа (с кнопкой для извлечения карты), несмотря на компактность. Внешне плеер производит симпатичное впечатление: весь такой серебристый если не считать боковых поверхностей, которые имеют темно-серый цвет (впрочем, я прикинул, что, если бы они тоже были серебристыми, то плеер смотрелся бы хуже). Существуют и другие варианты расцветки, но я их вживую не видел, так что ничего про них не скажу :) Вот, собственно, и все.
Комплект поставки

Разумный минимализм в действии: в коробке можно найти лишь: сам плеер, довольно куцую инструкцию на английском и корейском языках, USB-кабель, наушники (как чаще всего и бывает, паршивенькие), CD с драйверами, две батарейки ААА и шнурок для ношения плеера на шее или еще где-нибудь. Такой вариант транспортировки устройства я удобным, как ни крути, признать не могу: предпочел бы чехол или хотя бы клипсу. В общем, есть шнурок или нет его — вряд ли кто обратит внимание: лучше всего плеер просто носить в кармане (благо он маленький, так что никому мешать не будет).
Подключение и ПО
Первое подключение можно выполнить двумя способами: как в инструкции и удобным :) В инструкции предложено сначала поставить ПО, после чего вас попросят перезагрузиться. После перезагрузки при подключении плеера все равно потребуется CD — драйвер будут искать именно на нем. Любопытно, что программа не способна запомнить, откуда ее саму инсталлировали: я вот провел установку со второго привода компакт-дисков, а диск она потом потребовала поместить в первый.
Более удобный способ такой: просто подключаем плеер. Windows просит диск с драйверами — помещаем его в любой привод: она их сразу найдет. После чего спокойно запускаем инсталлятор программы-менеджера. Перезагрузиться все равно придется, но последовательность действий занимает меньше времени, чем в первом случае (да и неважно, в какой привод помещать CD).
В общем, подключаемся. Вещь, которую я так и не смог понять: подключить плеер без элементов питания невозможно (а вот Intel, например, я так подключал), но питание от USB он при этом все равно берет. Что-то не продумали.
В отличие от большинства плееров, MiniPOP3 не лезет в контроллеры USB, а мирно создает для себя специальную группу, в которую и помещается (названия что той, что другой особой осмысленностью не отличаются).

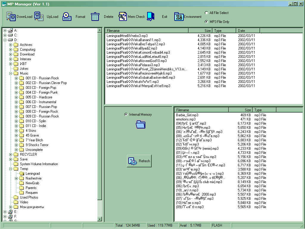
Менеджер (зовется MP Manager) достаточно прост, но функционален. Привычный интерфейс, стандартный набор функций плюс пара дополнительных возможностей — можно переписывать любые файлы (и МР3 тоже) на компьютер, а также проигрывать файлы на компьютере при помощи встроенного проигрывателя. Еще одной дополнительной возможностью можно считать то, что поддерживаются скины. Впрочем, зачем это в программе, которая будет запускаться от случая к случаю и на ограниченное время, я не знаю.
Однако не все ладно в Датском королевстве. Камнем преткновения являются русские буквы в именах файлов (что встречается и в других подобных программах). К счастью, MP Manager воспринимает их совершенно нормально и, как и положено, записывает в память плеера. Правда при этом название файла искажается (как — можете посмотреть на увеличенном скриншоте), причем необратимо: при переписывании файла обратно на компьютер все эти "кракозяблы" остаются на месте (это приводит еще и, например, к тому, что удалить или запустить такой файл при помощи FAR уже невозможно, хотя стандартный Explorer с ними работает). В принципе, если записывать файлы лишь изредка и, при этом, целиком обновлять все содержимое памяти, к проблемам это не приводит — плеер воспринимает их совершенно нормально. Однако если попытаться лишь частично обновить коллекцию… Вот как я могу понять, что скрывается под этим набором непонятных символов, глядя на менеджер? Остается только запоминать, какой по счету файл хотелось удалить для освобождения места, что, понятно, удобство использования сводит почти на нет. В общем, неприятно это, поскольку заставляет перегонять имена файлов в транслит, дабы ими можно было нормально пользоваться.
Через некоторое время обнаружилась еще одна проблема, связанная с драйверами плеера: перестали устанавливаться другие модели от других производителей (проверил это только с плеерами, хотя, возможно, сие может проявиться и при подключении других USB-устройств). Проблема гарантировано возникает и под Windows 2000, и под ХР. Связана она именно с ПО от Digital Square — проверял (не пожалел времени на пару переустановок системы "вчистую").
Если не считать двух последних абзацев, то ситуацию можно признать вполне удовлетворительной. Скорость не рекордная, но примерно равная достижимой конкурентами — 2.5 Мбит/с, которые действительно получаются. Как ни странно, upload файлов идет немного быстрее, чем download. Немного, правда, "обидели" карты расширения: согласно документации с ними плеер способен работать лишь на скорости 1.3 Мбит/с. Впрочем, для ММС это очень неплохой результат.
Память и ее расширение
Существует несколько варианта плеера — с 16, 32, 64 и 128 Мбайтами флэша (последний я и тестировал). Независимо от объема встроенной памяти, в плеере есть еще и разъем расширения, куда можно установить дополнительную карту. При этом на крышке коробки написано про карты объемом до 64 Мбайт, а вот надпись на торце и в инструкции гласит о том, что поддерживаются и ММС емкостью 128 Мбайт. Собственно, эта фраза и привела к большой задержке с обзором.
Дело в том, что стандарт ММС оказался одним из самых короткоживущих. Появился он чуть ли не позднее всех, но скончался самым первым. В качестве замены ММС были предложены карты SecureDigital: примерно равные по длине и ширине, но чуть более толстые, снабженные дополнительными контактами (9 против 7 у ММС) и обладающие дополнительными возможностями (типа шифрования данных). При этом устройства, работающие с SD, полностью совместимы с ММС (естественно, без учета дополнительных функций). Достигается это равной толщиной карт в области разъемов и по краям (чтобы более тонкие вставали без перекосов), совпадением места размещения контактов, ну и внутренней организацией тоже. Изначально ожидалось, что будет и обратная совместимость, т.е. карты SD должны были подходить и к работающим с ММС устройствам. Надо заметить, что переход на SD начался как раз тогда, когда емкость ММС достигла 64 Мбайт, и появились уже первые образцы карт объемом 128 Мбайт. Нужно ли говорить, что, убаюканные рассказами о совместимости, производители памяти не стали выпускать ММС128, переориентировавшись на более современный стандарт.
Однако действительность оказалась куда хуже прогнозов, как это часто и бывает. Во-первых, большая толщина карт мгновенно поставила в положение "вне игры" все фирмы, сделавшие слоты расширения не толще, чем ММС. Например, так "попала" HyunWon: в плееры этой компании SD вообще не войдет. Но вот у Digital Square слот стандартный, да и надпись о поддержке 128 Мбайт делалась явно после бесславной кончины ММС. Это меня и подвигло на попытку проверить работоспособность плеера с SD128 (несмотря на тревожные звоночки, типа выпуска новых моделей картоводов всеми фирмами, работающими с ММС).
На то, чтоб добыть нужную карту, ушел месяц (несмотря на то, что, потерпев поражение в попытке просто пойти и купить ее, я задействовал более надежные каналы). Ну ладно — карта в руках. Первый же взгляд на нее заставил задуматься о совместимости: оказалось, что равная толщина в районе контактов является именно равной толщиной только на площади самих контактов: между ними пластмассовая "гребенка", толщиной с саму карту в средней части. Ладно — попробуем все же установить ее на место. Карта вошла где-то на половину, после чего ее можно было продвинуть дальше разве что молотком. Полчаса возни ни к чему не привели. Итог: плеер несовместим с SD-картами, а ММС на 128 Мбайт в продаже нет, так что доверять следует лишь надписи спереди коробки, а никак не сбоку и не инструкции.
Вины Digital Square тут нет, даже если некоторые устройства, рассчитанные на ММС, смогут работать с SD (в чем я сейчас уже сомневаюсь). А вот компании Matsushita (основному идеологу ММС, а теперь SD) хотелось бы напомнить, что коней на переправе не меняют. Подобные улучшения продукта с потерей совместимости можно проводить лишь при господстве на рынке, чего не наблюдалось и не наблюдается. Ошиблись немного с ММС? Ну что ж — со временем постепенно бы и исправили недочеты. Тут более правильной оказалась бы политика, подобная политике Sony: если долго биться головой о стену, стена рано или поздно может и упасть (при этом придавив конкурентов) :) По большому счету, MemoryStick является самым неудачным вариантом карт флэш-памяти, ну и пусть — Sony продолжает его продвигать, причем уже заметны некоторые успехи. В ММС же многие компании поверили, а теперь оказались у разбитого корыта: расширение памяти в устройствах ограничено, теперь осталось еще снять с производства уже выпускающиеся карты ММС (а опять возникший дефицит на чипы флэш-памяти может к этому привести) и все…
В общем, подводя итог, пользователям MiniPOP3, равно как и владельцам других рассчитанных на ММС устройств, следует смириться с мыслью, что один слот расширения дает максимум 64 Мбайта памяти. Не больше.
Управление
Отсутствие дисплея в этом классе плееров обычно приводит к весьма ограниченным возможностям настройки. Однако в Digital Square с этой проблемой справились достаточно нетрадиционным образом: недаром на корпусе плеера есть целых три ползунка. Один из них совершенно стандартен: блокировка кнопок. А вот два других выполняют функции управления, обычно реализуемые при помощи кнопок или меню — идея применить для этого ползунки была очень интересной и правильной: и переключение режимов, и индикация текущего. Расположенный посередине верхнего торца ползунок управляет режимом повтора песен: текущая, все или все в случайном порядке (выключить повтор нельзя, да и не сильно-то это нужно — если песни кончились, обычно сразу запускают их проигрывание сначала). Плеер запоминает, на каком треке его выключили, что, в совокупности с этими тремя режимами, дает практически то же удобство управления, что и в моделях с ЖК-дисплеем.

Второй ползунок, расположенный ближе к углу, управляет эквалайзером. Возможны три варианта: Bas (от Bass, как можно догадаться), Nor (Normal) и Tre (Treble). Я пришел к выводу, что, в основном, стоит отключать эквалайзер (Normal), хотя иногда могут пригодиться и другие два варианта.
Остальные же функции управления выполняются шестью кнопками: две для управления громкостью и Play/Pause, Stop, FF и RW. Рассказывать о них нечего — все абсолютно стандартно и привычно. Расположены кнопки очень удобно, что позволяет управлять плеером, не доставая его из кармана.
Некоторые зачатки индикации выполняются двумя светодиодами: красным и зеленым. Причем индикация продуманна. Зеленый горит всегда, когда плеер включен и не подключен к компьютеру; при воспроизведении музыки он мигает. Красный предназначен для особых случаев: например, при подключении к компьютеру горит только он. При попытке сделать какую-нибудь "глупость" кнопками (увеличить громкость выше допустимой или просто нажать любую кнопку, когда они заблокированы) он загорается на то время, которое вы будете удерживать кнопку в нажатом состоянии. Ну и так далее. В общем, дисплей тут пригодился бы только для того, чтобы видеть, что в данный момент воспроизводится, а управлять плеером вполне реально и без него. Конечно, это основная и очень нужная функция, но… специфика модели :)
Поддерживаемые типы файлов и качество проигрывания
С файлами довольно интересная картина. Плеер отлично работает с любыми битрейтами до 320 Кбит/с, включая и нестандартные ниже 32 Кбит/с (согласно документации, правда, это верно лишь для встроенной памяти — файлы на карте не должны иметь битрейт выше 256 Кбит/с) при самых разных частотах дискретизации — 22, 44, 48 и даже совсем нестандартной 8 кГц. А вот 32 кГц (иногда встречается в сети) вырубает его напрочь независимо от битрейта. Причем в данном случае даже перейти на другой трек непросто — такое ощущение, что плеер просто наглухо виснет, а из наушников при этом раздается мерзкое шипение и свист. Такая вот недоделка. Впрочем, и про отличную работу я немного погорячился: некоторые файлы ему не по нутру (причем другие с такими же параметрами воспроизводятся нормально). Ситуация для меня уже привычная (я про нее подробно говорил в статье по D-Pro MP-856М): пока я не имею нареканий только к плеерам от HyunWon и digit@lway, да и то — именно "пока" (не отрицаю возможности того, что где-нибудь попадется файл, который и им окажется "не по зубам").
Качество проигрывания на уровне — если уж плеер взялся за воспроизведение файла, то сделает это хорошо, без каких-либо артефактов.
Питание

Как видно на фотографии, элементы питания типа ААА занимают добрую треть плеера (вот тут, возможно, Stick бы не помешал). Согласно документации, от двух батареек он должен проработать 10 часов, чего на практике все же не выходит. Нет, с батарейками я его не тестировал, но общение с другими плеерами привело к выводу, что 10 часов от хороших батареек примерно эквивалентно 8 часам от аккумуляторов емкостью 700 мА/ч. А вот восьми часов не выходит — скорее нужно говорить где-то о 7-7.5 часах. Впрочем, я считаю, что столь небольшое отступление от спецификации абсолютно не критично — на пару-тройку дней обычного "городского цикла" одного комплекта элементов питания хватает и ладно :)
Итого
Что же мы получаем? Плеер неплох. Мешает ему, разве что, отсутствие дисплея, да некоторые недочеты программного обеспечения. При этом цена весьма приятная: даже сразу после начала продаж цена модели с памятью объемом 128 Мбайт была ниже 150 долларов (да уж — всего год назад я радовался, когда в руки попал плеер с 64 Мбайтами памяти за такую цену :)), теперь же эту модель реально приобрести долларов за 130, а вариант с 64 Мбайтами памяти стоит дешевле 100. Попробуем сравнить его с основными конкурентами.
Сначала рассмотрим специальные варианты применения: использование совместно с другой техникой (например, вместо магнитофона в автобусе — чтобы остановки объявлять). Тут дисплей не нужен — лишь бы памяти побольше было, время работы чем больше, тем лучше, да размеры поменьше (проще куда-нибудь засунуть). Еще полезно грамотное расположение кнопок — чтоб на ощупь нажать можно было без проблем. Основными конкурентами в данном случае являются плееры от I&C. Они несколько компактнее (особенно МРХ), но заметно дороже. Нет, сами плееры стоят совсем копейки — порядка 50 долларов, но в эту цену не входит стоимость памяти и картовода. Так что полный комплект со 128 Мбайтами обойдется где-то долларов в 180-190, причем увеличить количество памяти нельзя — слота для ММС всего два (менять же карты в процессе может быть очень затруднительно). РА20 же может потянуть и 192 Мбайта, а при сравнимом объеме памяти он дешевле MPX.
Есть и еще один конкурент — HyunWon Gemboy. И цена примерно одинаковая, и с памятью то же самое. Правда вот Gemboy поддерживает WMA, а также имеет дисплей — это его плюсы. Есть и минусы: используется одновременно всего один элемент питания типа ААА, что заставляет в два раза чаще лезть в плеер и менять батарейку, да и потолще Gemboy, и управлять им при закрытой крышке не очень удобно. В общем, для указанных выше применений MiniPOP3 PA20 подходит несколько лучше (на мой взгляд).
Вот для использования в качестве универсального плеера Gemboy уже выглядит более предпочтительным: и по указанным в предыдущем абзаце причинам, и по причине наличия встроенного диктофона (не всем нужен, но, как минимум, дополнительным плюсом при покупке это является точно). Впрочем, в данном случае у РА20 вообще много конкурентов, которым мешает лишь одно: цена. Если нужно более 128 Мбайт памяти, то этот недостаток нивелируется за счет разницы в цене между ММС и SMC (многие плееры используют последний формат карт, что дает в два раза меньшую цену за Мбайт), а вот если денег в обрез, но 128 Мбайт нужно — выбор только между РА20 и Gemboy: иначе придется доплатить долларов 30-50 как минимум. Интересным вариантом в случае ограниченных финансовых возможностях является и модель с 64 Мбайтами памяти: таким объемом на практике уже можно пользоваться, а стоит это дешевле не только большинства флэшовых плееров с 32 Мбайтами, но и даже не дороже, чем MP3/CD первого поколения! Немаловажным фактором является и то, что наш герой достаточно широко доступен: продукцией Digital Square занимаются такие фирмы, как, например, OLDI или USN, так что купить его в настоящее время можно "от Москвы до самых до окраин", а изделия HyunWon и многих других фирм и в столицах-то не всегда просто добыть. Ну а в условиях ограниченного выбора на многие недостатки можно закрыть глаза: лучше уж синица в руках, чем журавль в Японии :) Если же использовать плеер по принципу "включил, бросил в карман и побежал", то основной недостаток (отсутствие дисплея) уже не кажется столь критичным.
Впрочем то, что это все-таки недостаток, вполне понимает и фирма-производитель: уже появилась новая модель от Digital Square, превосходящая описываемую сегодня по всем параметрам (в частности, снабженная крупным дисплеем с подсветкой). Но по прежнему актуален и РА20: недорогой и очень компактный, при этом хорошо справляющийся с воспроизведением музыки. В целом, ощущения от использования данного плеера более чем положительные. Вот еще бы ошибки в программном обеспечении исправили.

